Altova MapForce 2023 Enterprise Edition

Cet exemple vous montre comment générer dynamiquement plusieurs fichiers XML depuis un seul fichier XML source. Le mappage d'accompagnement pour cet exemple est disponible sous le chemin suivant : <Documents>\Altova\MapForce2023\MapForceExamples\Tutorial\Tut-ExpReport-dyn.mfd.

 

Le fichier XML de source (disponible dans le même dossier que le mappage) contient les notes de frais d'une personne appelée "Fred Landis" et contient cinq postes de dépenses de types différents. L'objectif de cet exemple est de générer un fichier XML séparé pour chacun des postes de dépense recensé ci-dessous.

dyn-xml2xml2

mf-ExpReport.xml (as shown in XMLSpy Grid view)

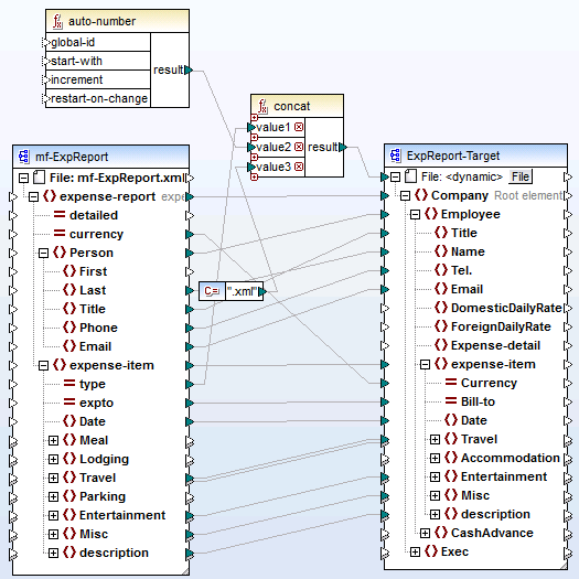
Étant donné que l'attribut type défini le type d'item de dépense spécifique, voici l'item que nous allons utiliser pour séparer le fichier de source. Pour atteindre l'objectif de cet exemple, procéder comme suit :

 

1.Insérer une fonction concat (vous pouvez la glisser depuis la bibliothèque core | fonctions string du volet Bibliothèques).

2.Insérer une constante (dans le menu Insérer, cliquer sur Constante) et saisir ".xml" en tant que sa valeur.

3.Insérer la fonction auto-number (vous pouvez la glisser depuis la bibliothèque core | fonctions générateur du volet Bibliothèques).

4.Cliquer sur la touche Fichier ( btn_file ) ou Fichier/String ( btn_file_string ) du composant cible et sélectionner Utiliser les noms de fichier dynamique fournis par le mappage.

5.Créer les connexions tel qu'affiché ci-dessous puis cliquer sur l'onglet Sortie pour voir le résultat du mappage.

tut-ExpReport-dyn-MFBAS

Tut-ExpReport-dyn.mfd (MapForce Basic Edition)

Veuillez noter que les fichiers de sortie résultants sont nommés dynamiquement comme suit :

 

L'attribut type fournit la première partie du nom de fichier (par exemple, "Travel").

La fonction auto-number fournit le numéro séquentiel du fichier (par exemple, "Travel1", "Travel2", etc.).

La constante fournit l'extension de fichier, qui est ".xml", donc "Travel1.xml" est le nom de fichier du premier fichier.

© 2017-2023 Altova GmbH