Altova MapForce 2026 Enterprise Edition

In diesem Kapitel finden Sie eine Übersicht über die verfügbaren Bereiche.

 

Mapping-Bereich

Der Mapping-Bereich ist der Arbeitsbereich, in dem Sie Mappings erstellen. Über das Menü Einfügen können Sie Mapping-Komponenten (wie z.B. Dateien, Schemas, Konstanten, Variablen usw.) zum Mapping-Bereich hinzufügen. Nähere Informationen dazu finden Sie unter Hinzufügen von Komponenten zum Mapping. Sie können auch Funktionen aus dem Fenster Bibliotheken in den Mapping-Bereich ziehen. Nähere Informationen dazu finden Sie unter Hinzufügen einer Funktion zum Mapping.

 

XSLT-Bereich

Im XSLT-Bereich wird der anhand Ihres Mappings generierte XSLT-Transformationscode angezeigt. Um zu diesem Fenster zu wechseln, wählen Sie als Transformationssprache XSLT, XSLT2 oder XSLT3 aus und klicken Sie auf das Register mit dem entsprechenden Namen.

 

Dieses Fenster bietet Funktionalitäten zur Anzeige von Zeilennummern und zum Ein- und Ausklappen von Codeabschnitten. Um Codeabschnitte ein- oder auszuklappen, klicken Sie auf das "+" bzw."-"-Symbol am linken Fensterrand. Eingeklappte Codeabschnitte werden mittels Auslassungspunkten markiert. Um eine Vorschau des eingeklappten Abschnitts zu sehen, ohne diesen Abschnitt ausklappen zu müssen, platzieren Sie die Mauszeiger über die Auslassungspunkte. Daraufhin wird ein Tooltip mit der Codevorschau angezeigt,  wie in der Abbildung unten gezeigt. Wenn der Abschnitt zu groß für die Vorschau ist, wird am Ende des Tooltips ein weiteres Auslassungssymbol angezeigt.

mf_intro_gui_xsltpane1_zoom70

Um die Anzeigeeinstellungen einschließlich Einrückung, Zeilenendemarkierungen und anderen zu konfigurieren, klicken Sie mit der rechten Maustaste in den Bereich und wählen Sie im Kontextmenü den Befehl Einstellungen für Textansicht aus. Alternativ dazu können Sie auch auf die Symbolleisten-Schaltfläche ic_text_view_settings (Einstellungen für Textansicht) klicken.

 

XQuery-Bereich (Enterprise und Professional Edition)

Im XQuery-Bereich wird der anhand Ihres Mappings generierte XQuery-Transformationscode angezeigt, wenn Sie auf die Schaltfläche XQuery klicken. Dieser Bereich steht zur Verfügung, wenn Sie XQuery als Transformationssprache auswählen. Dieser Bereich enthält auch eine Zeilennummerierung und eine Klappleiste, die ähnlich wie im Bereich "XSLT" (siehe oben) funktioniert.

 

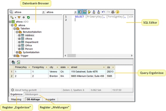
Bereich "DB-Abfrage" (Enterprise und Professional Edition)

Im Bereich DB-Abfrage können Sie Abfragen an allen gebräuchlichen Datenbanken durchführen. Sie können mit mehreren aktiven Verbindungen zu verschiedenen Datenbanken arbeiten. Nähere Informationen dazu finden Sie unter Anzeigen und Abfragen von Datenbanken.

mf_intro_gui_dbquerypane1_zoom70

 

Fenster "Ausgabe"

Im Fenster Ausgabe sehen Sie das Ergebnis der Mapping-Transformation. Wenn beim Mapping mehrere Dateien generiert werden, können Sie der Reihe nach durch die einzelnen generierten Dateien navigieren.

mf_intro_gui_outputpane1_zoom70

Dieses Fenster enthält auch Zeilennummerierung und eine Klappleiste, die ähnlich wie im Fenster "XSLT" (siehe oben) funktioniert.

 

StyleVision-Ausgabebereiche (Enterprise und Professional Edition)

Wenn Sie Altova StyleVision installiert haben, stehen neben dem Fenster Ausgabe die StyleVision-Ausgabebereiche zur Verfügung. In den StyleVision-Ausgabebereichen können Sie eine Vorschau der Mapping-Ausgabe in HTML, RTF, PDF und Word 2007+ anzeigen und speichern. Dazu werden in StyleVision StyleVision Power Stylesheet (SPS)-Dateien erstellt und in MapForce einer Mapping-Komponente zugewiesen.

 

© 2019-2025 Altova GmbH