Übersicht über die Benutzeroberfläche
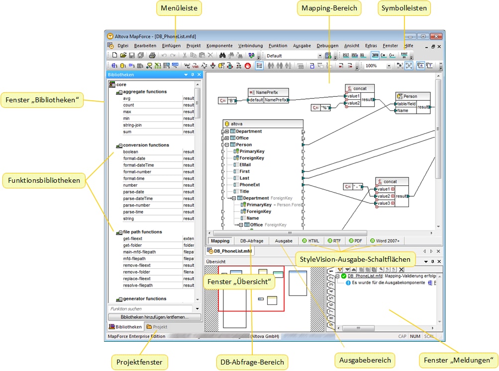
Die grafische Benutzeroberfläche von MapForce ist als integrierte Entwicklungsumgebung konzipiert. In der Abbildung unten sehen Sie die wichtigsten Komponenten der Benutzeroberfläche. Mit Hilfe des Menübefehls Extras | Anpassen können Sie die Einstellungen der Benutzeroberfläche ändern. Mit Hilfe der Schaltflächen in der rechten oberen Ecke jedes Fensters können Sie das Fenster ein- und ausblenden sowie ab- und andocken. Um die Symbolleisten und Fenster wieder in Ihren ursprünglichen Zustand zurückzusetzen, verwenden Sie den Menübefehl Extras | Symbolleisten und Fenster wiederherstellen.
In der nachstehenden Abbildung sind die wichtigsten Bereiche der grafischen Benutzeroberfläche von MapForce dargestellt.

Bei den Bereichen mit den grünen Logos handelt es sich in der Abbildung oben um StyleVision-Bereiche. Nähere Informationen dazu finden Sie unter StyleVision-Ausgabefenster.
Nähere Informationen über die Features und Funktionen der einzelnen Bereiche finden Sie in den entsprechenden Kapiteln weiter unten.