Sortieren nach mehreren Schlüsseln
Nachdem Sie eine Sortierkomponente zum Mapping hinzugefügt haben, wird standardmäßig ein einziger Sortierschlüssel namens key erstellt.

Standardsortierkomponente
Wenn Sie nach mehreren Schlüsseln sortieren möchten, passen Sie die Sortierkomponente folgendermaßen an:
•Klicken Sie auf das Symbol Schlüssel hinzufügen ( ), um einen neuen Schlüssel (z.B. key2 im Mapping unten) hinzuzufügen.
•Klicken Sie auf das Symbol Schlüssel löschen ( ), um einen Schlüssel zu löschen.
•Ziehen Sie eine Verbindung auf das Symbol , um einen Schlüssel hinzuzufügen und gleichzeitig zu verbinden.
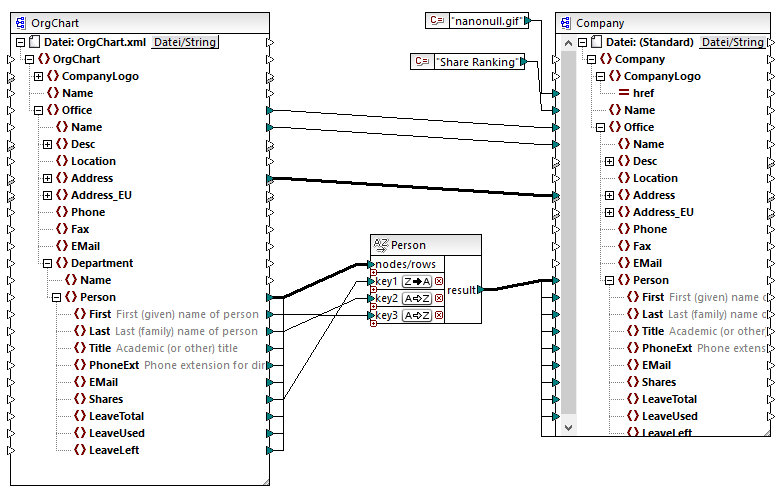
Unter dem folgenden Pfad finden Sie ein Mapping zum Veranschaulichung der Sortierung nach mehreren Schlüsseln: <Dokumente>\Altova\MapForce2026\MapForceExamples\SortByMultipleKeys.mfd.

SortByMultipleKeys.mfd
Im oben gezeigten Mapping wurden die Person-Datensätze nach drei Sortierschlüsseln sortiert:
1.Shares (Anzahl der Aktien im Besitz einer Person)
2.Last (Nachname)
3.First (Vorname)
Beachten Sie, dass die Position des Sortierschlüssels in der Sortierkomponente die Sortierpriorität festlegt. So werden die Datensätze etwa im Beispiel oben zuerst nach der Anzahl der Aktien (shares) sortiert. Dies ist der Sortierschlüssel mit der höchsten Priorität. Wenn die Anzahl der Aktien dieselbe ist, werden die Personen nach ihrem Nachnamen sortiert. Wenn schließlich mehrere Personen dieselbe Anzahl von Aktien und denselben Nachnamen haben, wird der Vorname der Person berücksichtigt.
Die Sortierreihenfolge kann für jeden Schlüssel unterschiedlich sein. Im oben gezeigten Mapping hat der Schlüssel Shares eine absteigende Sortierreihenfolge (Z-A), während die anderen beiden Schlüssel eine aufsteigende Sortierreihenfolge haben (A-Z).