Altova MapForce 2026 Enterprise Edition

MapForce Plug-in für Eclipse

Zur Startseite Zurück Nach oben Weiter

Eclipse ist ein Open Source Framework, in das unterschiedliche Arten von Applikationen in Form von Plug-ins integriert werden. Sie können MapForce Enterprise und Professional Edition in die Eclipse-Versionen 2025-09 (4.37), 2025-06 (4.36), 2025-03 (4.35), 2024-12 (4.34) integrieren und haben dann direkt von Eclipse aus Zugriff auf die Funktionalitäten von MapForce.

mf_ecl_plugin_zoom25

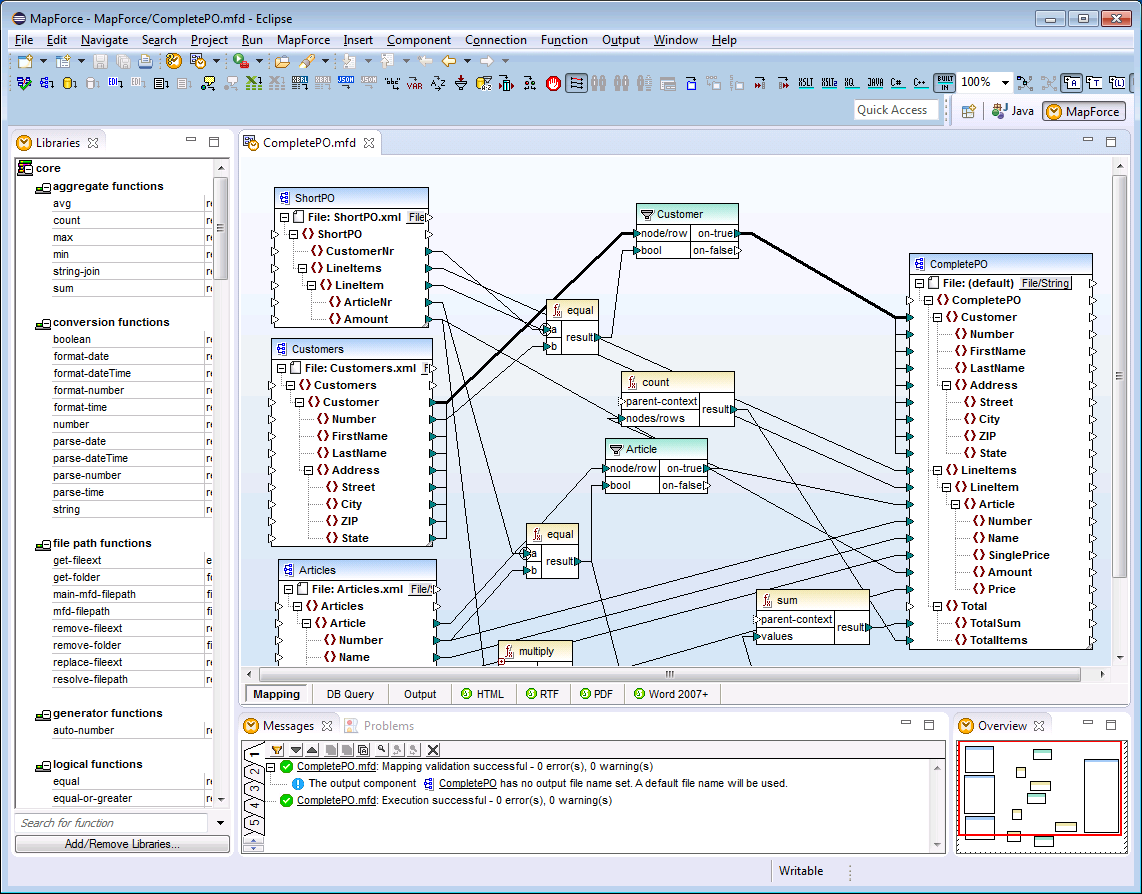
MapForce Enterprise Edition Plug-in für Eclipse

In den folgenden Kaptiteln finden Sie eine Hilfe zur Installation und Verwendung des MapForce Plug-in für Eclipse.

 

Installieren des MapForce Plug-in für Eclipse

Die MapForce-Perspektive

Aufrufen häufig verwendeter Menüs und Funktionen

Arbeiten mit Mappings und Projekten

Erweitern des MapForce Plug-in für Eclipse

© 2019-2025 Altova GmbH