local-name-from-QName
Extrahiert den lokalen Namensteil aus einem Wert vom Typ xs:QName. Beachten Sie, dass diese Funktion im Gegensatz zur Funktion local-name, die den lokalen Namen des Nodezurückgibt, den Inhalt des mit dem Input qname verbundenen Datenelements zurückgibt.

Sprachen
Built-in, C++, C#, Java, XQuery, XSLT 2.0, XSLT 3.0..
Parameter
Name | Beschreibung |
---|---|
qname | Obligatorisch. Liefert den Input-Wert der Funktion, vom Typ xs:QName. |
Beispiel
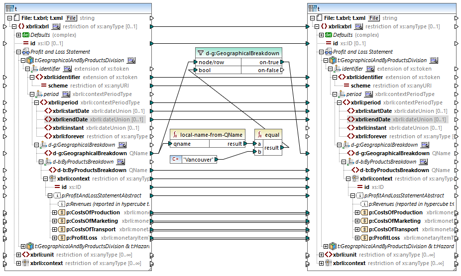
Diese Funktion ist nützlich, wenn Sie XBRL-Instanzdokumente mappen, die Hypercubes enthalten.

Das oben gezeigte Mapping filtert diejenigen Facts, bei denen der lokale Name des Inhalts des Explicit Member d-g:Vancouver gleich "Vancouver" ist. Beachten Sie, dass der Inhalt des Member selbst ein QName ist, siehe Codefragment unten.
<xbrli:entity> |
Nach Ausführung des Mappings, wurden alle zur Dimension GeographicalBreakdown gehörigen Facts gefiltert und an die Zielkomponente übergeben.