substitute-null
Sirve para asignar el contenido del campo actual si es que existe. De lo contrario se utiliza el elemento asignado al parámetro replace-with.

Lenguajes
Disponible para Java, C#, C++ y el motor de ejecución integrado.
Parámetros
Nombre | Descripción |
|---|---|
field | El campo de la BD. |
replace-with | El valor de reemplazo. |
Ejemplo
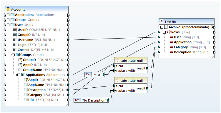
La asignación siguiente muestra un ejemplo de la función substitute-null en uso. Esta asignación se llama DB_ApplicationList.mfd y está en la carpeta <Documentos>\Altova\MapForce2026\MapForceExamples\.

La asignación lee datos de una BD SQLite que contiene la tabla "Applications".

La primera función comprueba si existe la entrada Category en la tabla "Applications". Puesto que Category no existe en la aplicación Notepad, se asigna la cadena de texto Misc. al elemento Category del archivo de texto.
La segunda función comprueba si existe la entrada Description y, si no existe, asigna la cadena de texto No description.