Conectar segundo origen y destino
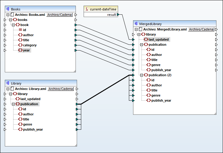
El último paso consiste en conectar el segundo componente de origen (Library) con el componente de destino (MergedLibrary). Para ello, conecte el elemento <publication> en Library.xml con el elemento <publication> en MergedLibrary.xml. Puesto que el conector de entrada de destino ya tiene una conexión, MapForce le pedirá que reemplace o duplique la entrada. En este tutorial el objetivo es asignar los datos de dos componentes de origen a uno de destino. Por tanto debemos hacer clic en Agregar un duplicado de entrada. Con esta acción se configura el componente de destino de forma que acepte también los datos del segundo componente de origen. La asignación ahora tiene este aspecto:

En la imagen anterior se observa que el elemento publication del componente de destino se ha duplicado. El nodo nuevo publication(2) aceptará los datos de Library.xml. Hay que recalcar que aunque el nombre de este nodo aparezca como publication(2) en la asignación, su nombre en el archivo XML de destino será publication, que es lo que queremos en este caso.
Conexión de copia total
Los elementos secundarios de ambos elementos publication en los dos componentes, es decir, tanto en Library como en MergedLibrary, tienen los mismos nombres y tipos de datos. Por tanto, estos elementos están conectados con una línea gruesa. Este tipo de conexión se llama conexión de copia total y facilita la comprensión de la asignación.
Vista previa del resultado
Abra la pestaña Resultados para ver el resultado. Observará que los datos de Books.xml y de Library.xml ahora se han combinado en el archivo nuevo MergedLibrary.xml. Hemos guardado el diseño de asignación de este tutorial como Tut2_MultipleToOne.mfd. Esta es la asignación que usaremos como punto de partida en el tutorial siguiente.