Interfaz del usuario
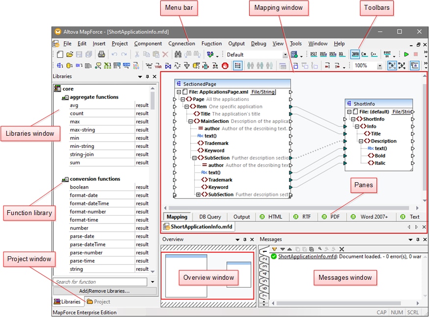
La interfaz gráfica del usuario de MapForce está organizada como un entorno de desarrollo integrado. A continuación, puede ver los componentes principales de la interfaz. Además, puede cambiar la configuración de la interfaz con el comando de menú Herramientas | Personalizar. Utilice los botones
que aparecen en la esquina superior derecha de cada ventana para mostrar, ocultar, anclar o acoplar las ventanas. Si necesita restaurar las barras de herramientas y las ventanas a su estado predeterminado, utilice el comando del menú Herramientas | Restaurar barras de herramientas y ventanas.
La imagen siguiente muestra las partes principales de la interfaz gráfica del usuario de MapForce.

En la imagen anterior, los paneles con los logotipos verdes son paneles de StyleVision. Para ver más detalles, consulte Paneles de resultados de StyleVision.
Para obtener más información sobre las características y funciones de cada parte de la interfaz, consulte los siguientes temas: