Paneles
En este apartado explicamos los distintos paneles.
Panel Asignación
El panel Asignación es el área de trabajo donde se diseñan las asignaciones. En este panel puede añadir componentes de asignación (archivos, esquemas, constantes, variables, etc.) desde el menú Insertar. Para más información consulte Agregar componentes a la asignación. También puede arrastrar funciones desde la ventana Bibliotecas hasta el panel Asignación. Para más información consulte Funciones.
Panel XSLT
El panel XSLT muestra el código de transformación XSLT 1.0 que se genera a partir de la asignación. Para cambiar a este panel seleccione el lenguaje de transformación XSLT (XSLT, XSLT 2 o XSLT3) y después haga clic en la pestaña del mismo nombre.
Este panel incluye funciones de numeración de líneas y plegamiento de código. Para expandir y contraer porciones de código basta con hacer clic en lo iconos + y - situados en el lateral izquierdo del panel. Las porciones de código contraído se señalan con puntos suspensivos. Para ver el código contraído debe pasar el cursor del ratón sobre los puntos suspensivos. Al hacerlo se abre un cuadro emergente que muestra una vista previa del código, como se ve en la imagen siguiente. No olvide que si la vista previa no cabe en el cuadro emergente, al final del código aparecen otra vez puntos suspensivos.
Para configurar las opciones de la vista, como la sangría, los marcadores de final de línea, etc. Haga clic con el botón derecho en el panel y seleccione Configurar la vista Texto en el menú contextual. También puede hacer clic en
(Configurar la vista Texto) en la barra de herramientas.
Panel XQuery (ediciones Enterprise y Professional)
En el panel XQuery puede ver el código de transformación generado a partir de la aplicación al hacer clic en el botón XQuery . Este panel se habilita si selecciona XQuery como lenguaje de transformación. Este panel también incluye funciones de numeración de líneas y plegamiento de código idénticas a las del panel XSLT (véase más arriba).
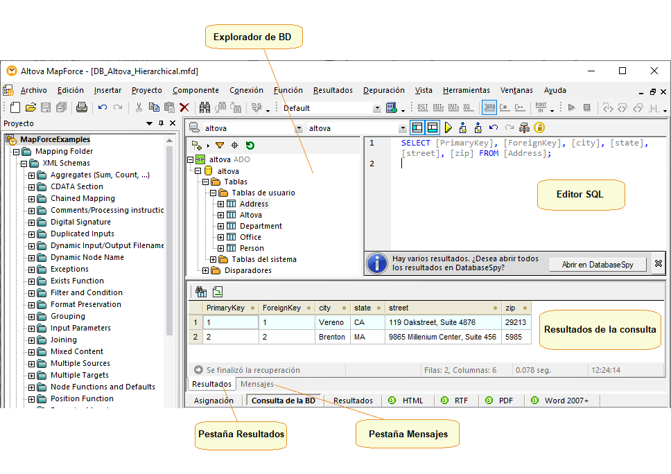
Panel Consulta de BD (ediciones Enterprise y Professional)
El panel de consulta de DB sirve para consultar las principales bases de datos. En este panel puede trabajar con varias conexiones activas a diferentes bases de datos. Para más información consulte el apartado Examinar y consultar bases de datos.
Panel Resultados
El panel Resultados muestra el resultado de la transformación de datos. Si la asignación genera varios archivos podrá navegar por ellos de forma secuencial.
Este panel también incluye funciones de numeración de líneas y plegamiento de código idénticas a las del panel XSLT (véase más arriba).
Panel Resultados de StyleVision (ediciones Enterprise y Professional)
Si tiene instalado Altova StyleVision podrá ver los paneles de resultados de StyleVision junto al panel Resultados. Estos paneles incluyen botones para obtener una vista previa de los resultados de StyleVision y guardarlos en formato HTML, RTF, PDF y Word 2007+. Esto es posible gracias a los archivos SPS (hojas de estilo StyleVision Power) diseñados en StyleVision y asignados a un componente de asignación en MapForce.


