Secciones CDATA
Las secciones CDATA sirven para añadir caracteres de escape a bloques de texto que contienen caracteres que se podrían interpretar como marcado. Para más información consulte la especificación de W3C. Los nodos de destino pueden escribir los datos de entrada que reciben como secciones CDATA. Los componentes de destino pueden ser: datos XML, datos XML incrustados en campos de BD o elementos secundarios XML de dimensiones con tipo de un componente XBRL de destino. También se pueden definir secciones CDATA en nodos duplicados y en nodos xsi:type.
Para crear una sección CDATA haga clic con el botón derecho en el nodo de destino que desea definir como sección CDATA y seleccione Escribir contenido como sección CDATA. Aparece entonces una advertencia señalando que los datos de entrada no deben contener el delimitador de cierre de sección CDATA ]]>. Haga clic en Aceptar para cerrar el aviso. El icono [C.. que aparece debajo de la etiqueta del elemento indica que este nodo está definido como sección CDATA.
Ejemplo
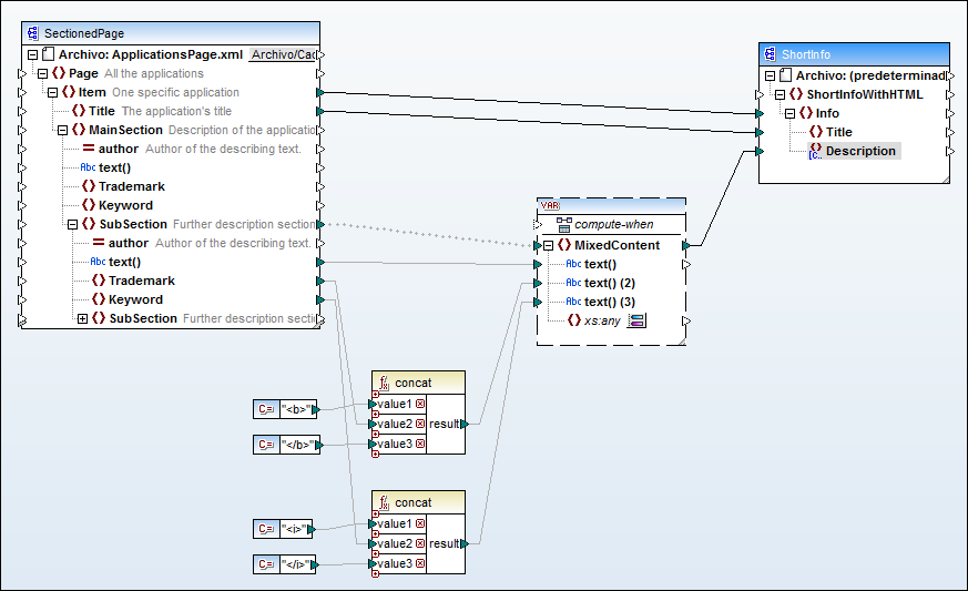
El diseño de asignación MapForceExamples\HTMLinCDATA.mfd muestra lo útil que pueden ser las secciones CDATA (imagen siguiente). En este ejemplo:
•El elemento SubSection se definió como nodo basado en el origen (de contenido mixto).
•Al contenido del elemento de origen Trademark se añaden las etiquetas de apertura y cierre <b></b>.
•Al contenido del elemento de origen Keyword se añaden las etiquetas de apertura y cierre <i></i>
•Los datos resultantes se pasan a los nodos text() duplicados en el orden en que aparecen en el documento de origen porque el conector del elemento SubSection se definió como nodo basado en el origen (de contenido mixto).
•El resultado del nodo MixedContent se pasa después al nodo Description del componente de destino ShortInfo, que se definió como sección CDATA.

Resultado
Si abrimos el panel Resultados podremos ver la sección CDATA que contiene el texto con marcado.
