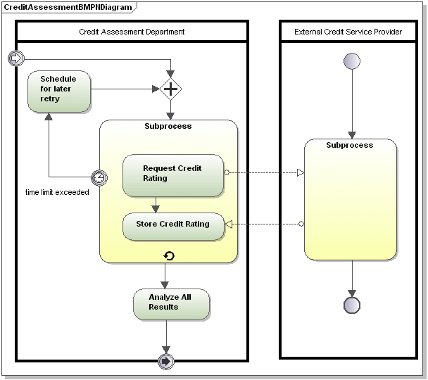
Standard-Geschäftsprozessdiagramm BPMN 2.0
Mit Geschäftsprozessdiagrammen wird eine große Bandbreite an Informationen abgedeckt. Zur Erstellung von Geschäftsprozessen wird eine ganze Reihe verschiedener Modellierungsarten verwendet.

Es gibt drei Arten von Geschäftsprozessen:
Private nicht ausführbare (interne) Geschäftsprozesse:
•Nicht ausführbare Prozesse sind Prozesse, zu denen es nicht genug Informationen gibt, um sie ausführen zu können; im Allgemeinen ist dies während der Entwicklungsphase der Fall.
Private ausführbare (interne) Geschäftsprozesse:
•Ausführbare Prozesse sind Prozesse, die aufgrund dessen, dass sie zur Gänze der BPMN 2.0-Semantik gemäß modelliert wurden, ausgeführt werden können.

Öffentliche Prozesse:
•Definieren die Interaktion zwischen einem privaten Prozess und einem separaten Prozess oder Beteiligten, z.B. Arzt-Patient-Interaktionen.
