IUModelPlugIn-Schnittstelle
Wenn eine DLL als Plug-in zu UModel hinzugefügt wird, muss sie als COM-Komponente, die auf eine IUModelPlugIn-Schnittstelle antwortet, registriert werden. Die IUModelPlugin Schnittstelle stellt die folgenden Methoden bereit, von denen alle von einem Client Plug-in implementiert werden müssen.
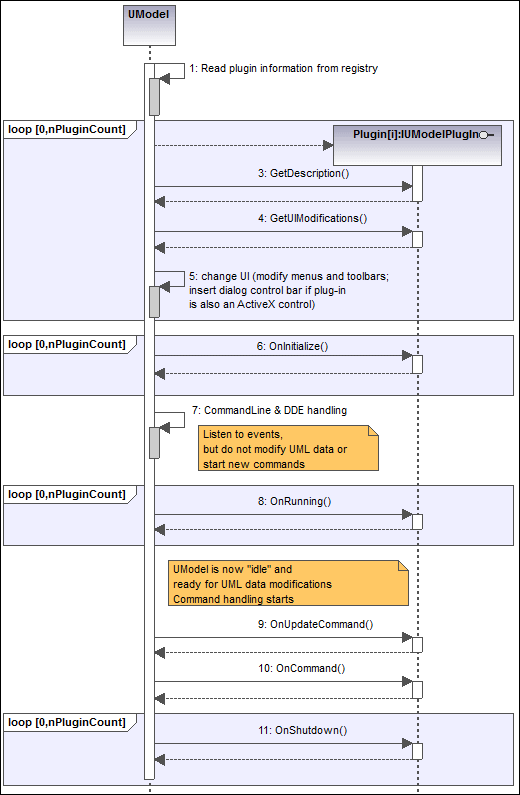
•OnInitialize
•OnRunning
•OnShutdown
•GetUIModifications
•GetDescription
•OnCommand
•OnUpdateCommand
Methodendeklaration | Verwendung | ||||||||
|---|---|---|---|---|---|---|---|---|---|
OnInitialize(pUModel als IDispatch) | Die OnInitialize Methode der Schnittstellenimplementierung wird aufgerufen, wenn das Plug-in initalisiert wird und bevor DDE oder Batch-Befehle verarbeitet werden.
Sie können Notifier anhängen und UModel Events mit "listen" beobachten, sollten aber keine neuen Befehle / Änderungen starten, bevor nicht die OnRunning Methode aufgerufen wird.
pUModel enthält eine Referenz zur Sendeschnittstelle des Application Objekts von UModel. | ||||||||
OnRunning(pUModel als IDispatch) | Die OnRunning Methode der Schnittstellenimplementierung wird aufgerufen, wenn das Plug-in initialisiert wird und nachdem DDE oder Batch-Befehle verarbeitet wurden.
Die Applikation ist nun vollständig initialisiert und man kann neue Befehle / Änderungen starten und UML-Daten ändern.
pUModel enthält eine Referenz auf die Sendeschnittstelle des Application Objekts von UModel. | ||||||||
OnShutdown(pUModel als IDispatch) | Die OnShutdown Methode der Schnittstellenimplementierung wird unmittelbar vor dem Entladen des Plug-in (z.B. weil die Applikation beendet wird) aufgerufen.
pUModel enthält eine Referenz auf die Sendeschnittstelle des Application Objekts von UModel. | ||||||||
GetUIModifications() als String | Die GetUIModifications() Methode wird bei der Initialisierung des Plug-in aufgerufen, um die XML-Konfigurationsdaten aufzurufen, die die Änderungen an der Benutzeroberfläche von UModel definieren.
Die Methode wird aufgerufen, wenn das Plug-in das erste Mal geladen wird sowie bei jedem Start von UModel.
Eine ausführliche Beschreibung, wie Sie die Benutzeroberfläche ändern können, finden Sie unter XML-Konfigurationsdatei. | ||||||||
GetDescription() als String
| GetDescription() dient zum Definieren des Beschreibungsstring für die Plug-in-Einträge, die im Dialogfeld "Anpassen" angezeigt werden. | ||||||||
OnCommand(nID als long, pUModel als IDispatch) | Die OnCommand() Methode der Schnittstellenimplementierung wird jedes Mal aufgerufen, wenn ein durch das Plug-in hinzugefügter Befehl (Menübefehl oder Symbolleisten-Schaltfläche) verarbeitet wird.
nID speichert die Befehls-ID, die durch das ID-Element des entsprechenden UIElement definiert wird.
pUModel enthält eine Referenz auf die Sendeschnittstelle des Application Objekts von UModel. | ||||||||
OnUpdateCommand(nID als long, pUModel als IDispatch) als UModelUpdateAction | Die OnUpdateCommand() Methode wird jedes Mal, wenn der Sichtbarkeitsstatus einer Schaltfläche oder eines Menübefehls definiert werden muss, aufgerufen.
nID speichert die Befehls-ID, die durch das ID-Element des entsprechenden UIElementdefiniert wird.
pUModel enthält eine Referenz auf die Sendeschnittstelle des Application Objekts von UModel.
Mögliche Rückgabewerte zur Definition des Update-Status sind (definiert in UModelUpdateAction):
Werte können mit Hilfe des bitwise OR Operators kombiniert werden (z.B. UModelUpdateAction_Enable | UModelUpdateAction_Check ). |
Ein ganz einfaches Beispiel für eine Schnittstellenimplementierung finden Sie unter Implementieren der IUModelPlugIn-Schnittstelle. Weitere Beispielimplementierungen (als Visual Studio-Lösungen) finden Sie unter dem folgenden Pfad: C:\Benutzer\<Benutzername>\Dokumente\Altova\UModel2026\UModelExamples\IDEPlugIn.
Im unten gezeigten Sequenzdiagramm sehen Sie, wie UModel mit IUModelPlugIn interagiert:
