Zusicherungsdiagramm
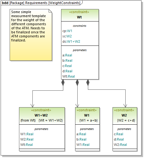
Das Zusicherungsdiagramm ist ein SysML-spezifischer Diagrammtyp, der die Programmanalyse mit der Design-Modellierung integriert. Ein Zusicherungsdiagramm ähnelt einem internen Blockdiagramm, mit der Ausnahme, dass nur die Konnektortypen angezeigt werden dürfen, die an mindestens einem Ende mit Constraint-Parametern verbunden sind.
Im Zusicherungsdiagramm werden die Eigenschaften anderer Blöcke im Zusicherungsdiagramm mit Hilfe von in einem Blockdefinitionsdiagramm definierten Constraint-Blöcken eingeschränkt. Constraint-Blöcke werden zur Unterscheidung von normalen, eckig umrandeten Teilen mit abgerundeten Ecken angezeigt.

Zusicherungsdiagramm
Das Stereotyp «constraint» in einem Block gibt an, dass es sich beim Block um einen Constraint-Block handelt. Die Parameter des Constraint werden in Blockdefinitionsdiagrammen in einem Bereich "parameters" angezeigt.
