Sequenzdiagramm
Altova Website:
UML-Sequenzdiagramme
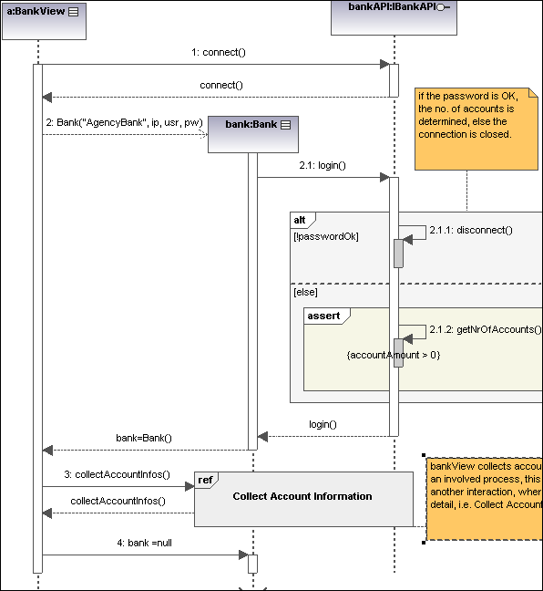
UModel unterstützt das in UML definierte Standard-Sequenzdiagramm und ermöglicht die einfache Manipulation von Objekten und Nachrichten zur Modellierung von Fallszenarien. Das im folgenden Abschnitt gezeigte Aktivitätsdiagramm steht im UModel-Ordner ...\UModelExamples in den Beispielen Bank_Java.ump, Bank_CSharp.ump and Bank_MultiLanguage.ump zur Verfügung.
Sie können Sequenzdiagramme manuell modellieren oder diese alternativ dazu anhand von mit Reverse-Engineering erstelltem Quellcode generieren, wie unter Generieren von Sequenzdiagrammen anhand von Quellcode beschrieben. Über die UModel API kann ein Sequenzdiagramm programmatisch generiert oder modelliert werden, siehe Anleitung zum Erstellen von Sequenzdiagrammen.
