Einfügen von Sequenzdiagrammelementen
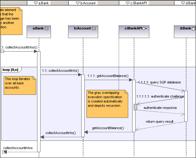
In einem Sequenzdiagramm werden dynamische Laufzeit-Objektbeziehungen mit Hilfe von Nachrichten modelliert. Sequenzdiagramme dienen im Allgemeinen zur Verdeutlichung einzelner Use Case-Szenarios.
•Lebenslinien sind die horizontal angeordneten Kästchen am oberen Rand des Diagramms. Zusammen mit einer strichlierten vertikalen Linie stellen sie das Objekt und seine Interaktionen in einem zeitlichen Ablauf dar. Nachrichten werden in Form von Pfeilen zwischen den Lebenslinien von zwei oder mehr Objekten dargestellt.
•Nachrichten werden zwischen sendenden und empfangenden Objekten gesendet und als Pfeile mit einer Bezeichnung dargestellt. Nachrichten können eine Sequenznummer und verschiedene weitere optionale Attribute haben: argument list usw. Es werden bedingte, optionale und alternative Nachrichten unterstützt. Nähere Informationen dazu finden Sie unter Combined Fragment .
Nähere Informationen finden Sie unter den folgenden Themen:
Sequenzdiagramm- und andere UModel-Elemente können auf verschiedene Arten in ein Sequenzdiagramm eingefügt werden.

Über die Symbolleistensymbole
1.Klicken Sie in der Sequenzdiagrammsymbolleiste auf das jeweilige Sequenzdiagrammsymbol.
2.Klicken Sie in das Sequenzdiagramm, um das Element einzufügen. Um mehrere Elemente des ausgewählten Typs einzufügen, halten Sie die Strg-Taste gedrückt und klicken Sie in das Diagrammfenster.
Ziehen bestehender Elemente in das Sequenzdiagramm
Die meisten Classifier-Arten sowie Elemente, die in anderen Sequenzdiagrammen vorkommen, können in ein bestehendes Sequenzdiagramm eingefügt werden.
1.Suchen Sie das gewünschte Element auf dem Register "Modell-Struktur" (Sie können dazu das Suchfunktionstextfeld verwenden oder Strg + F drücken).
2.Ziehen Sie das Element/die Elemente in das Sequenzdiagramm.