Nœuds de relation
Un nœud de relation de concept ou de dimension résout en une arborescence de nœuds structurels, définis par des réseaux de concepts ou de membres de dimension explicite dans le DTS. C'est pourquoi le composant dans l'arborescence de définition correspond à un bloc de cellules dans la mise en page.
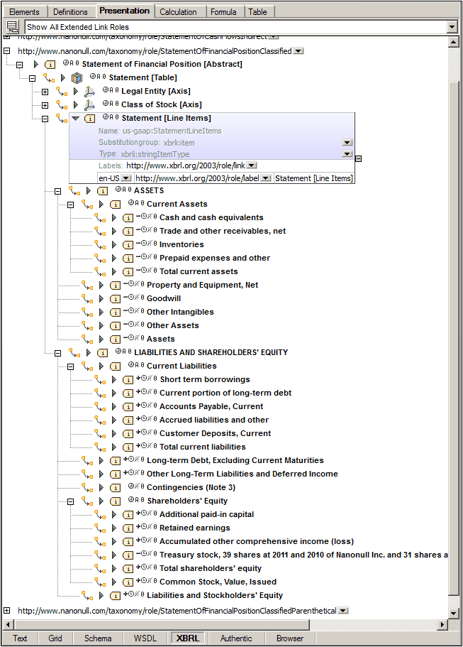
La capture d'écran à gauche montre une définition de table contenant un nœud de relation de concept. La capture d'écran à droite montre le réseau correspondant de concepts, dans ce cas, défini dans la base de lien de la présentation.
Un nœud de relation a exactement une contrainte d'aspect : concept ou dimension explicite. C'est pourquoi l'en-tête de chaque cellule de mise en page est le libellé de concept (le cas échéant) ou son nom qualifié. L'onglet Détails de l'assistant à la saisie Détails montre les propriétés du nœud de relation, alors que l'onglet Contraintes fournit la contrainte d'aspect (ensemble) qui est définie par la cellule ciblée dans la mise en page.

