Object model UMLData
The starting point to access UML elements is the root package (IUMLPackage), which is a property of the IDocument interface. All children of the root package are a subtype of IUMLElement and are stored as defined by the OMG in the UML Superstructure Specification (http://www.uml.org). Specifically, the UML Superstructure Specification defines the following relationship for UML Element:

Which means that every UML element can have a list of owned elements, and every UML element (apart from the root-package) has an owner.
In the UModel API, an UML element is mapped to IUMLElement having the properties OwnedElement and Owner. Since these relationships are "read only" in the UML specification, both properties cannot be modified in the UModel API.
The UML Superstructure Specification also defines the following relationship between Package and PackageableElement:

This is mapped to IUMLPackageableElement having a property OwningPackage and an IUMLPackage, which not only has a property PackagedElements, but also a method InsertPackagedElementAt to insert new IUMLPackageableElements (at the specified position). The method EraseFromModel deletes any IUMLElement (and all its children) from the model.
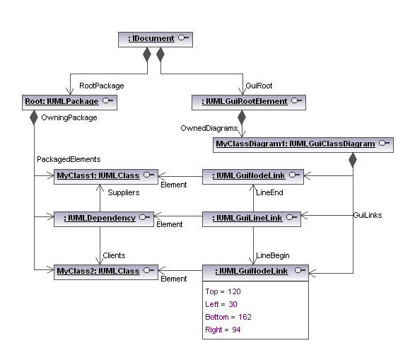
The sample below shows the mapping of a project which consists of two classes (IUMLClass) with a dependency (IUMLDependency) between them:

This structure is independent of whether these elements are shown on any diagram or not.
The representation of graphical objects on diagrams (as shown in the image below) is stored in a second structure with elements of kind IUMLGuiElement (also see Graphical Objects).

The starting point to access UML GUI elements is the GuiRoot (IUMLGuiRootElement), which is a property of the IDocument interface.
Lines are handled by IUMLGuiLineLinks, most other objects (like classes, interfaces, packages,...) by IUMLGuiNodeLinks.
