Diagrama paramétrico
El diagrama paramétrico es un tipo de diagrama propio de SysML que combina análisis técnico con modelado de diseños. Los diagramas paramétricos son similares a los diagramas de bloques internos, con la diferencia de que los paramétricos solamente muestran los conectores que están conectados a parámetros de restricción en uno de sus extremos.
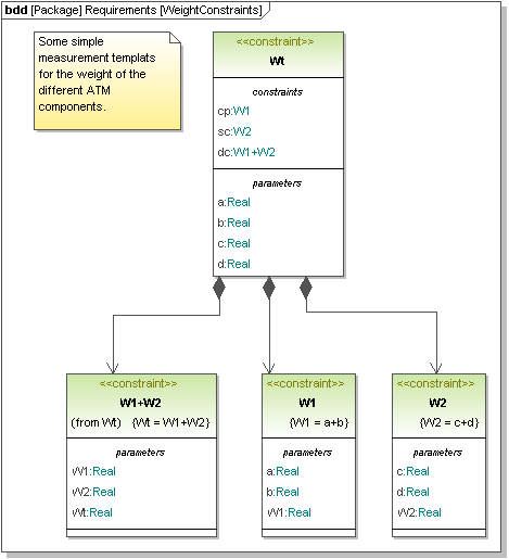
Los diagramas paramétricos se sirven de bloques de restricción, definidos en un diagrama de definición de bloques, para limitar las propiedades de otros bloques en el diagrama paramétrico. Los bloques de restricción se dibujan con esquinas redondeadas y no con recuadros.

Diagrama paramétrico Wt
La palabra clave «constraint» de una definición de bloque indica que el bloque es un bloque de restricción. Los parámetros de la restricción aparecen en el compartimento parámetros.
