Diagrama de secuencia
Sitio web de Altova:
Diagramas de secuencia UML
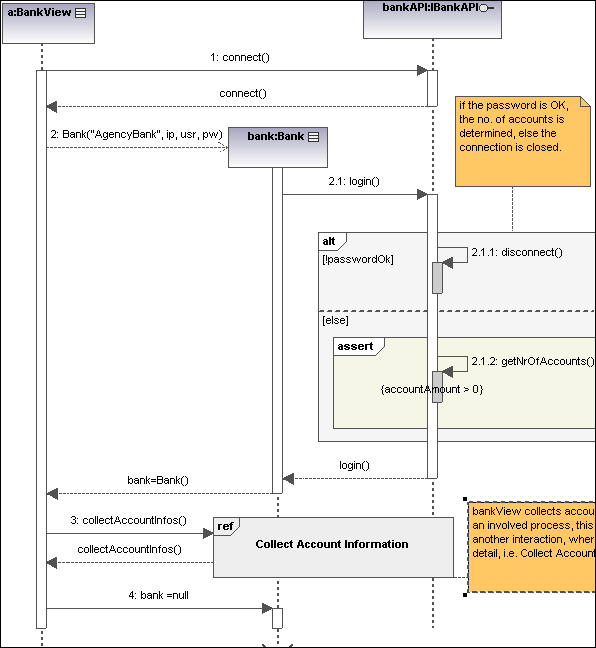
En UModel, puede crear los diagramas de secuencia estándar definidos por UML y manipular objetos y mensajes con total facilidad para modelar casos de uso. Los diagramas de secuencia que aparecen en esta sección proceden de los proyectos de ejemplo Bank_Java.ump, Bank_CSharp.ump y Bank_MultiLanguage.ump del directorio ...\UModelExamples.
Puede modelar diagramas de secuencia manualmente o, como alternativa, generarlos con ingeniería inversa a partir de código fuente, como se describe en el apartado Generar diagramas de secuencia.La API de UModel también permite generar o modelar diagramas de secuencia de forma programática; consulte Cómo crear diagramas de secuencia.
