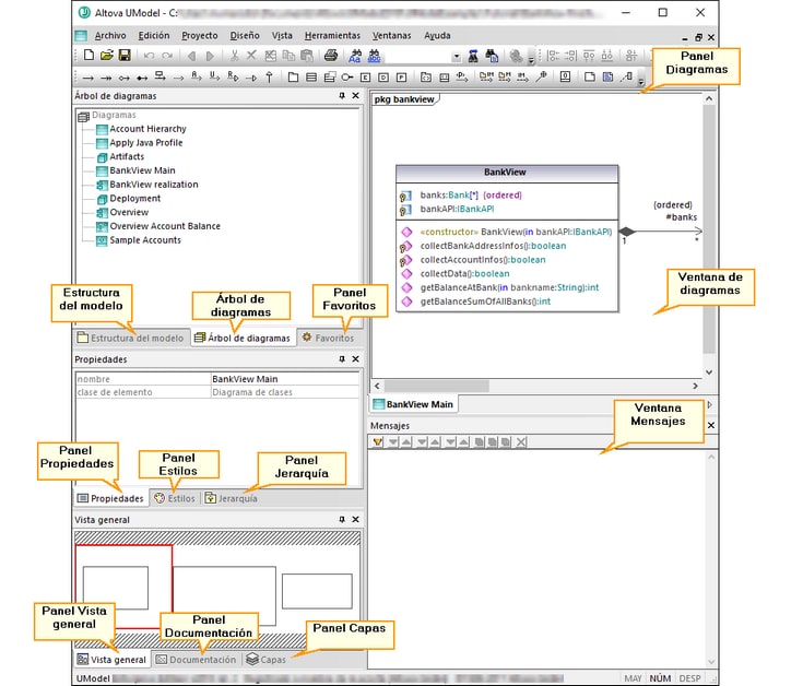
Interfaz gráfica del usuario de UModel
La interfaz gráfica del usuario de UModel consiste en un panel principal de diagramas y varias ventanas auxiliares más pequeñas en las que se puede introducir o visualizar información. El panel Diagramas contiene las ventanas de diagrama abiertas. Para recorrerlas use Ctrl+Tabulador.
Interfaz gráfica del usuario de UModel
Por defecto, las ventanas auxiliares de la izquierda están acopladas en grupos de tres y la ventana Mensajes aparece bajo el panel Diagramas. No obstante, puede mover y acoplar o desacoplar cualquier ventana a su gusto. Para realizar búsquedas en todas las ventanas puede usar el cuadro combinado Buscar de la barra de herramientas principal o las teclas de acceso rápido Ctrl+F. Consulte también Buscar y reemplazar texto.
Para acoplar o desacoplar una ventana:
•Haga clic con el botón derecho en la barra del título y seleccione Acoplada (o Flotante) en el menú contextual.
Para mover una ventana:
1. Haga clic en la barra del título de la ventana y arrástrela hasta su nueva posición. Verá que aparecen ayudantes de acoplamiento:

2. Arrastre la ventana hasta una de las flechas del ayudante de acoplamiento para colocarla en su nueva posición.
Para restaurar todas las barras de herramientas y ventanas a su estado original:
•En el menú Herramientas haga clic en Restaurar barras de herramientas y ventanas.
En este capítulo explicamos las partes que componen la interfaz gráfica del usuario de UModel, que son las siguientes:
