Anzeigen der aktualisierten Beziehungen
Sie können nun die Include- und Redefine-Beziehungen, die Sie im Laufe dieses Tutorials zwischen den Schemas erstellt haben, anzeigen, z.B:
1.Wählen Sie in SchemaAgent Client den Menübefehl Datei | Neu oder klicken Sie auf die Symbolleisten-Schaltfläche Neu oder drücken Sie Strg+N, um ein neues Design-Fenster zu öffnen.
2.Klicken Sie im Explorer-Fenster auf das Register Hierarchisch.
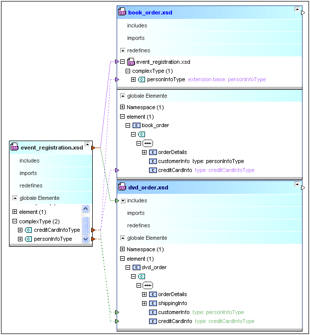
3.Ziehen Sie die folgenden Dateien aus dem Ordner include_redefine in das Design-Fenster: event_registration.xsd, dvd_order.xsd und book_order.xsd.

Um Details zu einem bestimmten Abschnitt in den einzelnen Schemas anzuzeigen, klicken Sie auf das Erweitern-Symbol . Um ein Schema zu verschieben, klicken Sie auf dessen Titelleiste und ziehen Sie es mit der Maus an eine neue Position. Um die Größe der Komponente anzupassen, ziehen Sie an der rechten unteren Ecke der Komponente
oder klicken Sie mit der rechten Maustaste auf eine beliebige Stelle in der Komponente und wählen Sie im Kontextmenü den Befehl Optimale Größe.
Um Informationen über eine bestimmte Datei im Design-Fenster anzuzeigen, platzieren Sie den Cursor über die Titelleiste. Daraufhin erscheint eine Quickinfo mit Informationen über diese Datei.