local-name-from-QName
Extracts the local name part from a value of type xs:QName. Note that, unlike the local-name function which returns the local name of the node, this function processes the content of the item connected to the qname input.
Languages
Built-in, C++, C#, Java, XQuery, XSLT 2.0, XSLT 3.0.
Parameters
Name | Description |
|---|---|
qname | Mandatory. Provides the function's input value, of type xs:QName. |
Example
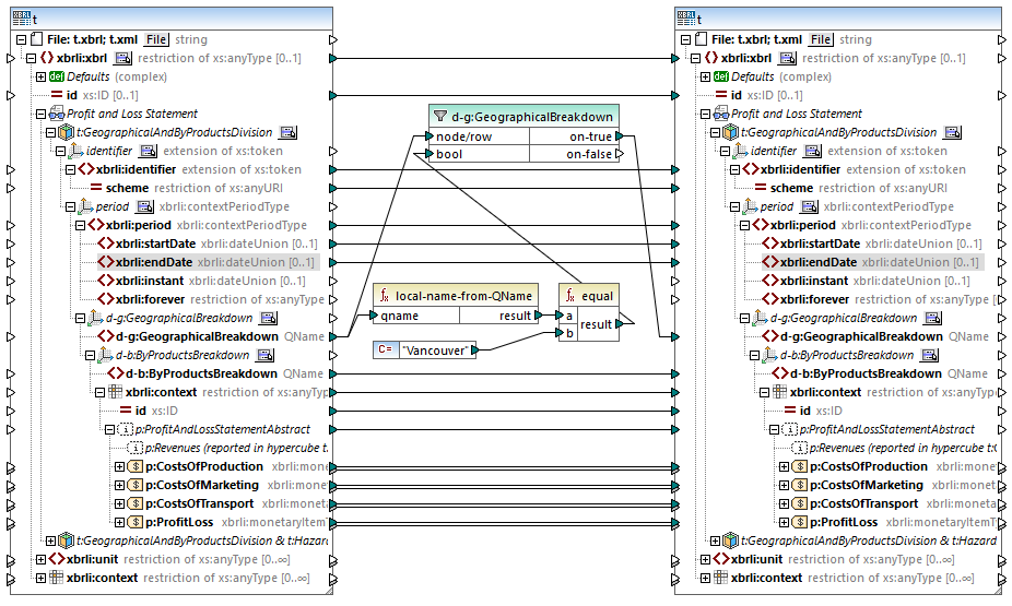
This function is useful when mapping XBRL instance documents containing hypercubes.

The mapping above filters those facts where the local name of the content of the explicit member d-g:Vancouver is equal to "Vancouver". Note that the content of the member is itself a QName, as illustrated in the code listing below:
<xbrli:entity> |
After running the mapping, all the facts that belong to the dimension GeographicalBreakdown are filtered and passed to the target component.