User Interface Overview
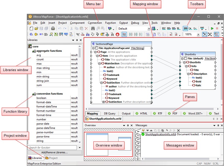
The graphical user interface of MapForce is organized as an integrated development environment. The main interface components are illustrated below. You can change the interface settings by using the menu command Tools | Customize. Use the
buttons displayed in the upper-right corner of each window to show, hide, pin, or dock it. If you need to restore toolbars and windows to their default state, use the menu command Tools | Restore Toolbars and Windows.
The image below illustrates the main parts of the MapForce graphical user interface.

In the screenshot above, the panes with the green logos are StyleVision panes. For details, see StyleVision Output Panes.
For more information about the features and functions of each part of the interface, see the topics below:
•Bars