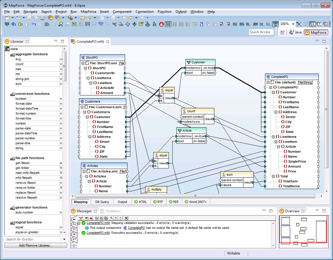
MapForce plug-in for Eclipse
Eclipse is an open source framework that integrates different types of applications delivered in form of plug-ins. You can integrate MapForce Enterprise and Professional Edition into Eclipse versions 2025-09 (4.37), 2025-06 (4.36), 2025-03 (4.35), 2024-12 (4.34) and access MapForce functionality directly from Eclipse.
MapForce Enterprise Edition plug-in for Eclipse
The following topics provide help on installing and using the MapForce plug-in for Eclipse.
•Installing the MapForce Plug-in for Eclipse
•Accessing Common Menus and Functions
