Definir las acciones de un control
Las acciones de un control definen cómo responderá un control a un evento como un clic en un botón o una selección en un cuadro combinado. Las acciones que se pueden seleccionar incluyen actualizar los nodos de datos, volver a cargar o guardar fuentes de página, o ejecutar comandos de BD.
En esta parte del tutorial aprenderá a:
•ver todas las acciones de página y todas las acciones de controles definidas para la página
•añadir a cuadro combinado una acción que actualice la imagen siempre que se edite el cuadro combinado
Vista general de las acciones de página
Para acceder a una vista general de todas las acciones de la página SplashScreens, haga clic en Página | Resumen de acciones. Aparecerá el cuadro de diálogo "Resumen de acciones" (imagen siguiente), que muestra todos los eventos y sus acciones tal y como están actualmente definidos para la página, es decir, los eventos de la página y sus respectivas acciones. El elemento SplashScreens de la imagen siguiente se refiere a la página; el resto de los elementos son los distintos controles del diseño de la página. Puede ver que actualmente no hay ninguna acción definida para ninguno de los eventos.

Definir la acción Volver a cargar en el control Cuadro combinado
Definir una acción para un control consiste en dos partes: (i) seleccionar el evento del control que desencadena la acción y (ii) especificar la acción que debe desencadenarse cuando ocurra el evento. En nuestro ejemplo queremos hacer lo siguiente: cuando el usuario final hace una selección en el cuadro combinado, la imagen debe cargar de nuevo. Lo que buscamos es que la URL de la imagen vuelva a ser evaluada con cada nuevo valor distinto del nodo Product (seleccionado en el cuadro combinado), por lo que cuando haya terminado de editar el cuadro combinado, la acción Volver a cargar debe actualizar la imagen. Defina el evento y la acción para el cuadro combinado como sigue:
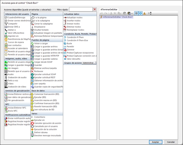
1.Haga clic con el botón derecho en el cuadro combinado XML:Product y seleccione Acciones de control para AlTerminarDeEditar. Se abrirá el cuadro de diálogo "Acciones de control" para el cuadro combinado (imagen siguiente). Solo existe un evento para el cuadro combinado: AlTerminarDeEditar (panel derecho en la imagen siguiente). Si hubiera más eventos disponibles se mostrarían como pestañas adicionales en el panel derecho. Todas las acciones disponibles para eventos se encuentran en el panel izquierdo organizadas en grupos.
2.Arrastre la acción Reload desde el grupo Fuentes de página y colóquela en la pestaña AlTerminarDeEditar (imagen siguiente). Esto indica que debe desencadenarse la acción de volver a cargar cuando se haya terminado de editar el cuadro combinado.
3.Haga clic en la flecha del menú desplegable (junto a $XML1), seleccione Image: SplashScreen y haga clic en Aceptar. Esto indica que el control Imagen se actualizará cuando cambie el valor del cuadro combinado.

Si ahora comprueba el cuadro de diálogo "Resumen de acciones" verá que se ha definido la acción Vuelve a cargar imágenes para el evento AlTerminarDeEditar del cuadro combinado.

