Grupos de acciones
|
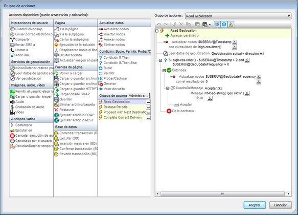
Abre el cuadro de diálogo "Grupos de acciones" (imagen siguiente), en el que se pueden crear y editar los grupos de acciones.
Para crear un grupo de acciones siga estos pasos:
1. El panel de Grupos de acción, haga clic en Administrar (imagen siguiente). ![]() 2.Haga clic en Agregar de la barra de herramientas del cuadro de diálogo dentro del cuadro de diálogo que aparece "Gestionar grupo de acción" del cuadro de diálogo que aparece. 3.Haga doble clic sobre el nombre del Grupo de acciones para cambiarlo al nombre apropiado y haga clic en Aceptar. Se cerrará el cuadro de diálogo "Administrar grupos de acciones" y el nuevo Grupo de acción se agregará a la lista de grupos en el panel de Grupos de Acción (consulte la captura de pantalla anterior). 4.En el panel "Grupos de acción" (captura de pantalla siguiente), haga clic sobre el icono Editar del Grupo de acción que desea editar. Los contenidos del grupo se mostrarán en la parte derecha del panel (captura de pantalla) ![]() 5.Para editar los contenidos del Grupo de acción activo en el panel del lado derecho, arrastre y suelte las acciones y los grupos de acciones del panel Acciones disponibles 6.Haga clic en Aceptar para finalizar. El Grupo de acción se encuentra disponible para su uso.
Nota: Se recuerda la última selección en el cuadro de diálogo. Como resultado, el cuadro de diálogo se puede volver a abrir con la última selección seleccionada.
Nota: Un grupo de acción se puede editar en cualquier momemtno. Haga clic sobre su botón Editar para mostrarlo en el panel editor de la parte derecha, selecciónelo en el cuadro combinado situado sobre el panel editor. |




