local-name-from-QName
Extrae la parte del nombre local de un valor de tipo xs:QName. Tenga en cuenta que, a diferencia de la función local-name que devuelve el nombre local del nodo, esta función procesa el contenido del elemento conectado a la entrada qnameTenga en, que devuelve el nombre local del nodo, esta función procesa el contenido del elemento conectado a la entrada qname
Lenguajes
Built-in, C++, C#, Java, XQuery, XSLT 2.0, XSLT 3.0.
Parámetros
Nombre | Descripción |
|---|---|
qname | Obligatorio. Suministra el valor de entrada de la función, que es de tipo xs:QName. |
Ejemplo
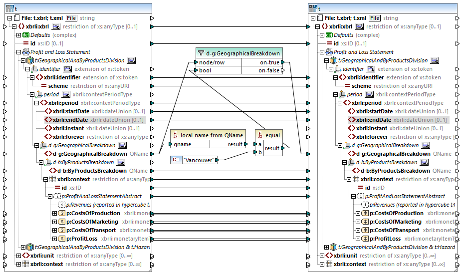
Esta función es útil si los documentos de instancia XBRL contienen hipercubos.

La asignación anterior filtra los hechos en los que el nombre local del contenido del miembro d-g:Vancouver es igual a "Vancouver". Observe que el contenido mismo de este miembro es un Qname, tal y como se ve en este extracto:
<xbrli:entity> |
Después de ejecutar la asignación, todos los hechos que pertenecen a la dimensión GeographicalBreakdown se filtran y pasan al componente de destino.