Guardar como CSV (delimitado)
Guardar como CSV le permite almacenar fragmentos de texto como texto CSV y asignar columnas individuales a MapForce. Se puede crear cualquier número de contenedores/componentes CSV en FlexText, y cada uno de los contenedores CSV puede tener diferentes separadores.
El panel Texto de muestra proporciona una descripción general del fragmento CSV actual y también permite especificar nombres de campos individuales y tipos de campos. Cada columna aparece como un elemento asignable en el componente de FlexText en MapForce.
Esta es la configuración predeterminada del contenedor:
Separador de registros | CR LF |
Separador de campos | . |
Comillas | " |
Agregar siempre las comillas | no |
Carácter de escape | (ninguno) |
La primera fila contiene nombres de campos | no |
Tratar como ausentes los campos que estén vacíos | sí |
En el ejemplo que aparece a continuación se divide un archivo de texto pequeño en dos archivos CSV (y después estos dos archivos CSV se asignan a sendos archivos XML en MapForce).

El contenedor Dividir una vez (imagen anterior) se utiliza para crear dos contenedores. Para ello se usa el modo delimitado (basado en línea) con el separador 222. Todos los registros que aparecen antes del primer 222 se pasan al contenedor CSV. El primer contenedor, formado por todos los registros que incluyen el texto 111, se define como contenedor CSV. El panel Texto de muestra presenta el contenido del contenedor «Dividir una vez» activo.

La configuración CSV predeterminada no ha cambiado. Haga clic en el contenedor CSV para ver su contenido en forma de tabla.

El segundo contenedor incluye los datos sobrantes y se define a su vez como contenedor Dividir una vez. Esto crea dos contenedores más, uno de los cuales será el segundo CSV. Al hacer clic en el contenedor Dividir una vez, se muestra el contenido actual.

La función delimitado (basado en líneas), que utiliza 1100 como separador, se utiliza para dividir los datos restantes en dos secciones.
•Todos los registros hasta la primera aparición de 1100 se pasan al primer contenedor, que se convierte en no asignable al definirlo como «Omitir»
.
•El segundo contenedor se define como contenedor CSV. La configuración predeterminada no ha cambiado. Haga clic en el contenedor CSV para ver su contenido en forma de tabla.

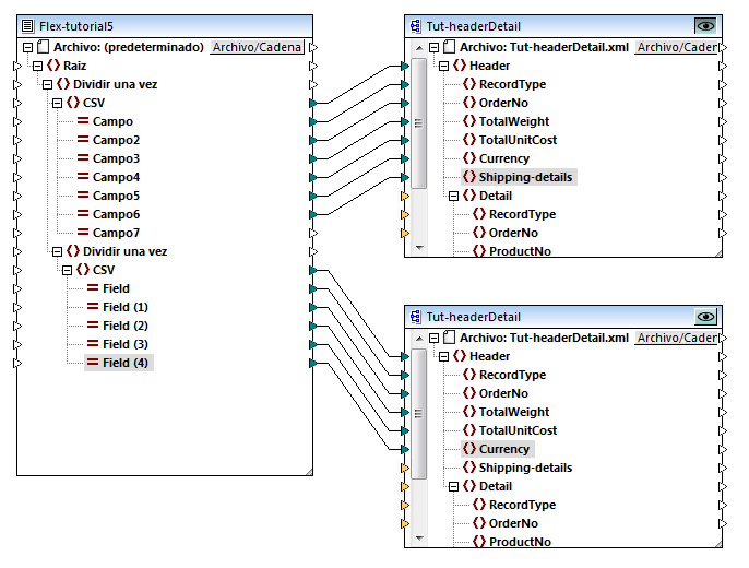
Al insertar la plantilla FlexText en MapForce, puede asignar los datos a cualquiera de los archivos de destino compatibles. En este ejemplo, cada contenedor CSV se asigna a un archivo XML diferente.

Observe que no todos los elementos de los contenedores CSV se asignan a los archivos de destino. El primer archivo XML contiene todos los registros de tipo 111.

El segundo archivo XML contiene todos los registros que empiezan con 1100.

Configurar los datos/el contenedor CSV:

Al hacer clic en un campo del panel Texto de muestra, el campo se resalta y se puede configurar:
•Haga clic en el campo Nombre para editar el nombre predeterminado.
•Haga clic en el campo Tipo para definir el tipo de datos del campo: string, boolean, decimal, etc.
•Haga clic en el icono Anexar
para anexar un campo nuevo.
•Haga clic en el icono Insertar
para insertar un campo antes del campo activo.
•Haga clic en el icono Eliminar
para eliminar el campo activo.
Nota: los límites del campo se pueden arrastrar con el ratón para mostrar los datos.
Agregar siempre las comillas
Esta opción sirve para definir si el tipo de comillas especificado se añade a todos los campos del archivo CSV de destino.
Tratar como ausentes los campos que estén vacíos
Esta opción sirve para especificar que los campos que estén vacíos en el archivo de origen no produzcan elementos vacíos equivalentes (elementos/atributos) en el archivo de destino.
Tenga en cuenta que los delimitadores de los campos vacíos del archivo de origen deben existir, por ejemplo, General outgassing pollutants,,,,.