Preparar el diseño de la asignación
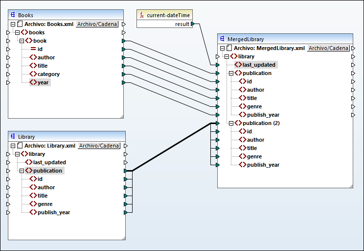
El punto de partida de este tutorial es la asignación Tut2_MultipleToOne.mfd (imagen siguiente). Esta es la asignación que diseñamos en el tutorial anterior. Antes de realizar cualquier cambio en la asignación, asegúrese de guardar este diseño con un nuevo nombre a la carpeta Tutoriales básicos.
