Sequence Diagram
Altova website:
UML Sequence diagrams
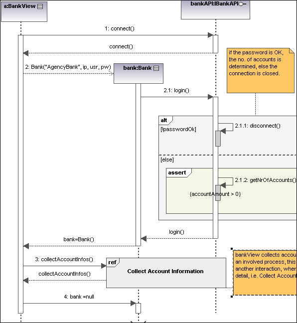
UModel supports the standard Sequence diagram defined by UML, and allows easy manipulation of objects and messages to model use case scenarios. The sequence diagrams shown in the following sections are available in the Bank_Java.ump, Bank_CSharp.ump and Bank_MultiLanguage.ump samples, in the ...\UModelExamples folder supplied with UModel.
You can model sequence diagrams manually, or, alternatively, generate them from reverse-engineered source code, as described in Generating Sequence Diagrams from Source Code. The UModel API also provides means to generate or model a sequence diagram programmatically, see How to Create Sequence Diagrams.
