UModel Graphical User Interface
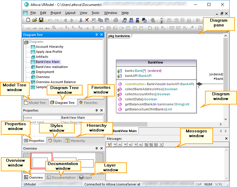
The UModel graphical user interface consists of the main diagram pane, as well as several smaller helper windows where you can enter or view data. The diagram pane serves as a parent container for any diagram windows that are open. To cycle through all open diagram windows, press Ctrl+Tab.

UModel graphical user interface
By default, the helper windows on the left side are docked in groups of three, and the Messages window appears below the diagram pane. You can, however, move and dock or undock any window as necessary. All windows can be searched using the Find combo box in the Main toolbar, or by pressing Ctrl+F. See also Finding and Replacing Text.
To dock or undock a window:
•Right-click its title bar, and select Docking (or Floating, respectively) from the context menu.
To move a window:
1.Click the window's title bar and drag to a new position. Several docking helpers appear.

2.Drag the window over a top, right, left, or bottom handle to dock it to the new position.
To reset all toolbars and windows to their default state:
•On the Tools menu, click Restore toolbars and Windows.
This chapter provides reference information about the parts that make up the UModel graphical user interface, as follows: