Definieren von Steuerelementaktionen
Mit Steuerelementaktionen wird definiert, welche Aktion ein Steuerelement in Antwort auf ein Ereignis wie z.B. ein Schaltflächenklick oder die Wahl eines Auswahllisteneintrags durchführen soll. Dabei stehen die folgenden Aktionen zur Auswahl: Aktualisieren von Daten-Nodes, Neuladen oder Speichern von Seitenquellen oder Ausführen von Datenbankbefehlen.
In diesem Abschnitt werden die folgenden Schritte beschrieben:
•Anzeige aller für die Seite definierten Seiten- und Steuerelementaktionen
•Hinzufügen einer Auswahllistenaktion, die das Bild jedes Mal, wenn die Auswahlliste bearbeitet wird, aktualisiert
Übersicht über Seitenaktionen
Um eine Übersicht aller Aktionen der Seite SplashScreens aufzurufen, klicken Sie auf Seite | Aktionsübersicht. Daraufhin wird eine Übersicht über alle Seitenaktionen angezeigt (Abbildung unten). Hier sehen Sie alle aktuell für diese Seite definierten Ereignisse und ihre Aktionen. Es werden sowohl Seitenereignisse als auch Steuerelementereignisse und die jeweilige Aktion dazu angezeigt. Das Element SplashScreens in der Abbildung unten bezieht sich auf die Seite; alle anderen Elemente sind die verschiedenen Steuerelemente des Seitendesigns. Wie Sie sehen, ist zum aktuellen Zeitpunkt noch keine Aktion für ein Ereignis definiert.

Definieren der Aktion "Neuladen" für das Steuerelement "Auswahlliste"
Das Definieren einer Steuerelementaktion erfolgt in zwei Schritten: (i) Auswählen des Steuerelementereignisses, das die Aktion auslöst; und (ii) Definieren der bei Eintreten des Ereignisses auszuführenden Aktion. In unserem Beispiel möchten wir Folgendes tun: Wenn der Benutzer einen Eintrag in der Auswahlliste auswählt, muss das Bild neu geladen werden. Der Grund dafür ist, dass die Bild-URL mit dem (in der Auswahlliste gewählten) neuen Wert des Node Product neu ausgewertet werden soll. Wenn der Benutzer also einen Eintrag aus der Auswahlliste auswählt, soll das Bild mit der Aktion Neu laden neu geladen werden. Definieren Sie das Ereignis und die Aktion für diese Auswahlliste folgendermaßen:
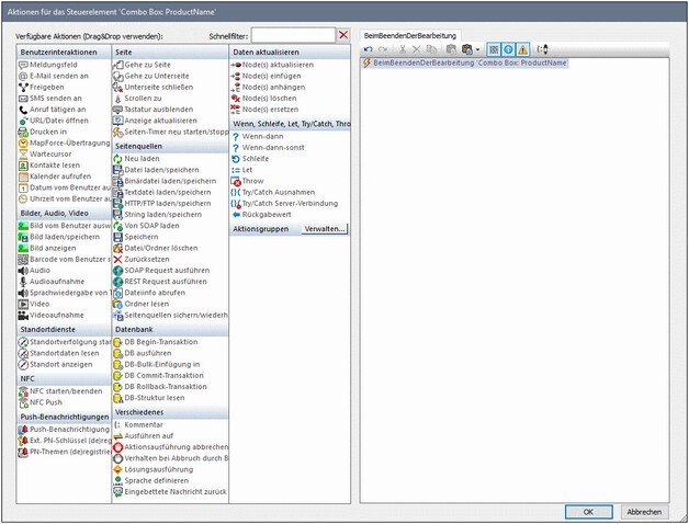
1.Klicken Sie mit der rechten Maustaste auf die Auswahlliste XML:Product und wählen Sie Steuerelementaktionen für BeimBeendenDerBearbeitung. Daraufhin wird das Dialogfeld "Aktionen für das Steuerelement "Auswahlliste" geöffnet (Abbildung unten). Es gibt nur ein Auswahllistenereignis: BeimBeendenDerBearbeitung (siehe rechtes Seitenfenster). Stünden weitere Ereignisse zur Verfügung, so würden diese in Form weiterer Register im rechten Fenster angezeigt. Alle verfügbaren Aktionen für Aktionen für Ereignisse sind im linken Seitenfenster in Gruppen aufgelistet.
2.Ziehen Sie die Aktion Neu laden aus der Gruppe "Daten aktualisieren" in das Register BeimBeendenDerBearbeitung (Abbildung unten). Damit definieren Sie, dass nach Bearbeitung der Auswahlliste eine Aktion "Neu laden" ausgeführt werden muss.
3.Klicken Sie auf den Abwärtspfeil (neben $XML1), wählen Sie Bild: SplashScreen und klicken Sie auf OK. Damit wird definiert, dass das Steuerelement "Bild" aktualisiert wird, wenn ein anderer Wert in der Auswahlliste gewählt wird.

Wenn Sie nun einen Blick in die Übersicht über die Seitenaktionen werfen, sehen Sie, dass für das Ereignis BeimBeendenDerBearbeitung der Auswahlliste eine Aktion Neuladen Bilder definiert ist.

