Asignar varios archivos de entrada a un solo archivo de salida
Hay dos maneras de procesar varios archivos de entrada a la vez:
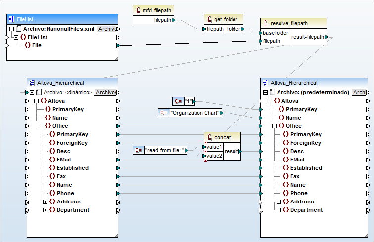
•Introduzca una ruta de archivo con comodines (* o ?) como archivo de entrada en el cuadro de diálogo Configuración del componente. Se procesarán todos los archivos coincidentes. El ejemplo siguiente utiliza el carácter comodín * en el campo Archivo XML de entrada para suministrar como entrada de la asignación todos los archivos cuyo nombre comience por Nanonull-. Se están combinando varios archivos de entrada en un solo archivo de salida porque no hay ningún conector dinámico en el componente de destino, mientras que el componente de origen accede a varios archivos utilizando el comodín *. Observe también que el nombre del nodo raíz del componente de destino es File: <predet.>, lo que indica que no se ha definido ninguna ruta de archivo de salida en el cuadro de diálogo Configuración del componente. Por tanto, al documento de destino se anexan varios archivos de origen.

MergeMultipleFiles.mfd (MapForce Basic Edition)
•Asigne una secuencia de cadenas al nodo Archivo del componente de origen. Cada cadena de la secuencia representa un nombre de archivo. Las cadenas también pueden contener comodines (que se resuelven automáticamente). Los componentes que pueden suministrar secuencias de nombres de archivos son los archivos XML y los campos de texto de BD.

MergeMultipleFiles_List.mfd (MapForce Basic Edition)