Altova MapForce 2025 Professional Edition

La interfaz gráfica del usuario de MapForce está organizada como un entorno de desarrollo integrado. A continuación puede ver los componentes principales de la interfaz. Además, puede cambiar la configuración de la interfaz con el comando de menú Herramientas | Personalizar. Todas las ventanas de la interfaz incluyen los botones gui_window_buttons, que sirven para mostrar, ocultar, anclar o acoplar las ventanas. Puede restaurar todas las barras de herramientas a su estado predeterminado con sólo ejecutar el comando de menú Herramientas | Restaurar barras de herramientas y ventanas.

 

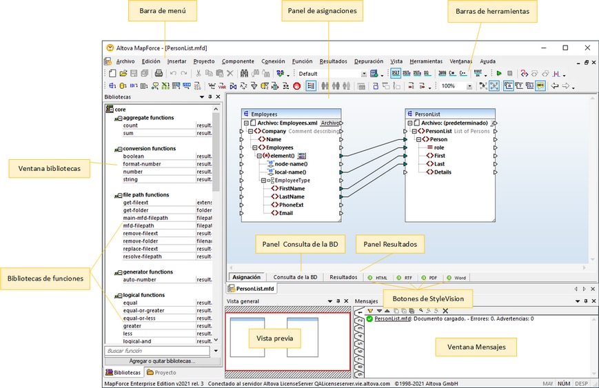
La imagen siguiente muestra las partes principales de la interfaz gráfica del usuario de MapForce.

mf_intro_gui2_zoom70

 

Para más información las características y funciones de cada parte consulte el apartado correspondiente.

 

Apartados de esta sección

Esta sección tiene varias partes:

 

Barras de herramientas

Ventanas

Ventana Mensajes

Paneles

 

© 2018-2024 Altova GmbH