Estructura del archivo de seguimiento
Al habilitar el seguimiento para un componente de la base de datos aparece una estructura de seguimiento en la parte inferior del componente, por ejemplo:

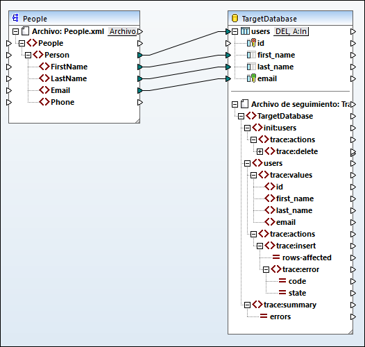
Como se ve en la imagen anterior, el nodo superior de la estructura de seguimiento indica el nombre del archivo de seguimiento que se escribirá cuando se ejecute la asignación. El resto de la estructura de seguimiento se modela en función de las tablas de BD o de los procedimientos almacenados que participen en la asignación. En este ejemplo el nombre de la base de datos es "TargetDatabase", por lo que en la estructura de seguimiento también existe un elemento similar.
El elemento secundario de "TargetDatabase" es users, que corresponde con el "users" de la tabla de BD. En este ejemplo el componente de la BD solo tiene una tabla, "users". Sin embargo, en un componente con muchas tablas la estructura de seguimiento incluirá todas las tablas presentes en el componente. Si añade o elimina tablas o procedimientos almacenados del componente de BD, entonces la estructura de seguimiento se actualizará en consonancia. Encontrará las instrucciones en el apartado Agregar, editar y quitar objetos de BD.
En este ejemplo también aparece la estructura init:users. Esto ocurre si ha configurado la asignación para que ejecute alguna acción inicial antes de las acciones principales de insertar, actualizar, etc. Por ejemplo, si eliminó todas las entradas de registro que existían en la tabla antes de insertar nuevas, entonces estará presente la estructura init. Esta estructura recoge la información de seguimiento sobre esa acción inicial (como eliminar o puede que una consulta SQL personalizada) y cualquier error que pueda ocurrir en esa fase.
La estructura trace:values muestra todas las columnas de la tabla de BD (en este caso, las columnas de la tabla "users"). En el caso de los procedimientos almacenados esta estructura muestra los parámetros del procedimiento almacenado. Por defecto, todas las columnas están incluidas en el seguimiento, pero puede configurar de qué columnas se debe hacer seguimiento, como hemos explicado anteriormente.
Los elementos trace:actions indican qué acciones se han definido para que se ejecuten en la tabla de BD. En este ejemplo hay una acción de actualización de BD
definida, por lo que existe el elemento trace:update. Si cambia el componente para que ejecute una acción de inserción en la BD
, entonces la estructura de seguimiento cambiaría a trace:insert y lo mismo ocurre con otros tipos de acciones. En el caso de los procedimientos almacenados la acción que aparece es trace:execute.
Cada acción de seguimiento tiene un atributo rows-affected que indica cuántas filas fueron afectadas por cada acción de BD.
El elemento trace:error solo se rellena si ocurre un error de BD durante la ejecución de la asignación. Tiene dos atributos: code y state. El texto del error y los valores del atributo vienen datos por el controlador de la base de datos, por lo que son distintos para cada tipo de BD.
El elemento trace:summary incluye un atributo errors, que informa del número de errores encontrados. El valor del atributo es 0 si no se encuentra ningún error.
Vista previa de archivos de seguimiento
Cuando se habilita el seguimiento para un componente de BD de destino se puede acceder a una vista previa del mismo haciendo clic en la pestaña Resultados. Esto es útil si quiere ver qué aspecto aproximado tendrá el archivo. Tenga en cuenta que el archivo de seguimiento que se genera finalmente tendrá un aspecto distinto en función del resultado de la ejecución de la asignación.