Interfaz del usuario
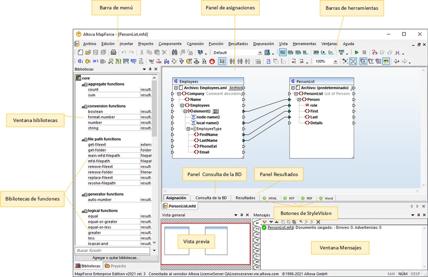
La interfaz gráfica del usuario de MapForce está organizada como un entorno de desarrollo integrado. A continuación puede ver los componentes principales de la interfaz. Además, puede cambiar la configuración de la interfaz con el comando de menú Herramientas | Personalizar. Todas las ventanas de la interfaz incluyen los botones
, que sirven para mostrar, ocultar, anclar o acoplar las ventanas. Puede restaurar todas las barras de herramientas a su estado predeterminado con solo ejecutar el comando de menú Herramientas | Restaurar barras de herramientas y ventanas.
La imagen siguiente muestra las partes principales de la interfaz gráfica del usuario de MapForce.
Para más información las características y funciones de cada parte consulte el apartado correspondiente.
Apartados de esta sección
Esta sección tiene varias partes:
