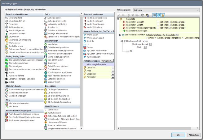
Ruft das Dialogfeld "Aktionsgruppen" (Abbildung unten) auf, in dem Aktionsgruppen erstellt und bearbeitet werden können.
Um eine Aktionsgruppe zu erstellen, gehen Sie folgendermaßen vor:
1.Klicken Sie im Fenster "Aktionsgruppen" auf Verwalten (siehe Abbildung unten).
2.Klicken Sie im daraufhin angezeigten Dialogfeld "Gruppenaktionen verwalten" in der Symbolleiste des Dialogfelds auf Hinzufügen. Daraufhin wird eine Aktionsgruppe mit einem Standardnamen zur Liste der Aktionsgruppen in diesem Dialogfeld hinzugefügt.
3.Doppelklicken Sie auf den Namen der Aktionsgruppe, um ihn zu ändern und klicken Sie auf OK. Daraufhin wird das Dialogfeld "Gruppenaktionen verwalten" geschlossen und die neue Aktionsgruppe wird im Fenster "Aktionsgruppen" zur Liste der Gruppen hinzugefügt (siehe Abbildung oben).
4.Klicken Sie im Fenster "Aktionsgruppen" (Abbildung oben) auf das Bearbeiten-Symbol der Aktionsgruppe, die Sie bearbeiten möchten. Daraufhin wird der Inhalt der Gruppen im rechten Fenster angezeigt (siehe Abbildung unten). Die Details einer Aktionsgruppe können auch durch Auswahl der Gruppe in der Auswahlliste "Aktionsgruppe" angezeigt werden (siehe Abbildung unten).
5.Um den Inhalt der aktiven Aktionsgruppe im Bereich rechts zu bearbeiten, ziehen Sie Aktionen und Aktionsgruppen aus dem Bereich "Verfügbare Aktionen" im Dialogfeld "Aktionen" in die Aktionsgruppe.
6.Klicken Sie zum Fertigstellen auf OK. Die Aktionsgruppe steht nur zur Verwendung zur Verfügung.
Anmerkung: Die zuletzt in diesem Dialogfeld ausgewählte Aktion bleibt gespeichert, daher wird beim erneuten Öffnen des Dialogfelds immer die zuletzt getroffene Auswahl markiert.
Anmerkung: Eine Aktionsgruppe kann jederzeit bearbeitet werden. Klicken Sie auf ihre Bearbeiten-Schaltfläche, um sie im Editor-Bereich auf der rechten Seite anzuzeigen; alternativ dazu können Sie sie in der Auswahlliste im Editor-Bereich auswählen.