Altova XMLSpy 2023 Enterprise Edition 

Iniciar el generador de perfiles

Los resultados del tiempo de ejecución que aparecen en el generador de perfiles puede verse afectado por otras aplicaciones que se estén ejecutando en el equipo. Cuando analice los archivos con el generador de perfiles, es recomendable cerrar todas las aplicaciones excepto XMLSpy.

 

Para analizar un documento XQuery:

 

1.En XMLSpy abra el documento XQuery que desea analizar.

2.Seleccione el comando XSL/XQuery | Generación de perfiles para XSLT o XQuery. Aparece este cuadro de diálogo.

 

enable_profiling

 

3.Seleccione la opción Generación de perfiles con contador o Generación de perfiles con gráfico de llamadas y haga clic en Aceptar. Aparece una ventana vacía del generador de perfiles.

4.Ejecute el documento XQuery (XSL/XQuery | Ejecutar XQuery). Una vez finalizada la ejecución aparecen las estadísticas del tiempo de ejecución en el generador de perfiles.

5.Haga clic en los iconos + para expandir las filas de la vista Árbol del generador de perfiles para ver las estadísticas del tiempo de ejecución de las instrucciones del documento XQuery (ver imagen siguiente). Tenga en cuenta que en las imágenes que aparecen en este apartado se seleccionó la generación de perfiles con contador.

 

Haga clic en una fila del generador de perfiles para ver la instrucción correspondiente en el archivo que se analizó.

 

Esta captura de pantalla muestra la vista Árbol del generador de perfiles:

profiler_xquery_tree

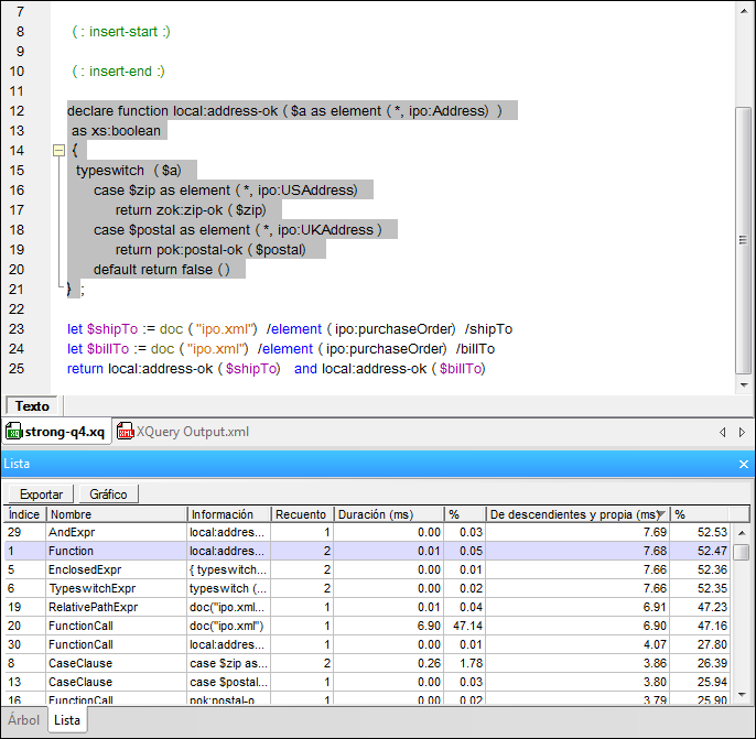
Esta captura de pantalla muestra el mismo documento XQuery en la vista Lista del generador de perfiles:

profiler_xquery_list

 

Cómo usar la información del generador de perfiles

Por cada instrucción del documento XQuery, el generador de perfiles ofrece esta información:

 

Índice: el número que se asigna a cada instrucción dependiendo de cuándo se llamó a la instrucción (es decir, si es la primera instrucción a la que se llamó, la segunda, etc.)

Nombre: el nombre de la instrucción XQuery.

Información: información sobre la instrucción. Por ejemplo, si la instrucción es una declaración de variable, esta columna contiene el nombre de la variable y su valor. Si es una función, la columna contiene el nombre y los parámetros de la función.

Recuento: el número total de veces que se llamó a la instrucción durante la ejecución.

Duración (ms) y %: el número de milisegundos que tardó en ejecutarse la instrucción, sin tener en cuenta el tiempo de ejecución de sus descendientes, y el porcentaje con respecto al tiempo total de ejecución.

De descendientes (ms): la duración en milisegundos de la ejecución de los descendientes de la instrucción.

De descendientes y propia (ms) y %: la duración en milisegundos de la ejecución de la instrucción y de sus descendientes, así como el porcentaje con respecto al tiempo total de ejecución.

XPath: si la instrucción contiene una instrucción XPath, esta columna indica cuánto tardó en ejecutarse esa instrucción.

 

Nota: en la generación de perfiles con recuento la duración indicada en la ventana del generador es la suma total del tiempo de ejecución de todos las llamadas a esa instrucción. La generación de perfiles con gráfico de llamadas, por su parte, muestra por separado cada llamada a la instrucción y por tanto la duración indicada en la ventana del generador en ese caso es la duración de una sola ejecución de la instrucción.

 

© 2017-2023 Altova GmbH