Altova UModel 2025

Diagrama de procesos de negocio estándar BPMN 2.0

Inicio Anterior Inicio Siguiente

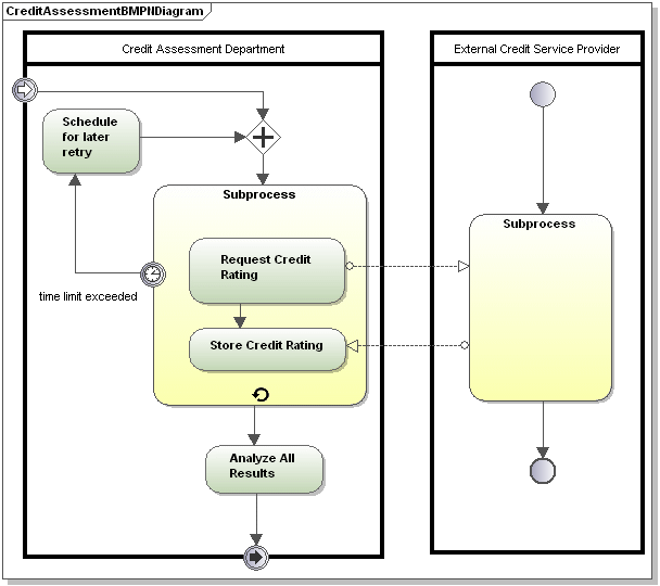
Los diagramas de procesos de negocio abarcan una amplia gama de datos y emplean varios tipos de modelado diferentes para crear procesos de negocio.

Std-busin20

Hay tres tipos de procesos de negocio:

 

Procesos de negocio privados (internos) no ejecutables:

 

Los procesos no ejecutables son aquellos en los que no hay datos suficientes para poder ejecutar el proceso (por lo general durante el ciclo de desarrollo).

 

 

Procesos de negocio privados (internos) ejecutables (internos):

 

Los procesos ejecutables son procesos que se pueden ejecutar porque se han modelado completamente siguiendo las reglas semánticas de BPMN 2.0.

Std-busin201

Procesos públicos:

 

Definen la interacción que se produce entre un proceso privado y otro proceso o participante.

Std-busin202

© 2018-2024 Altova GmbH