Altova UModel 2025

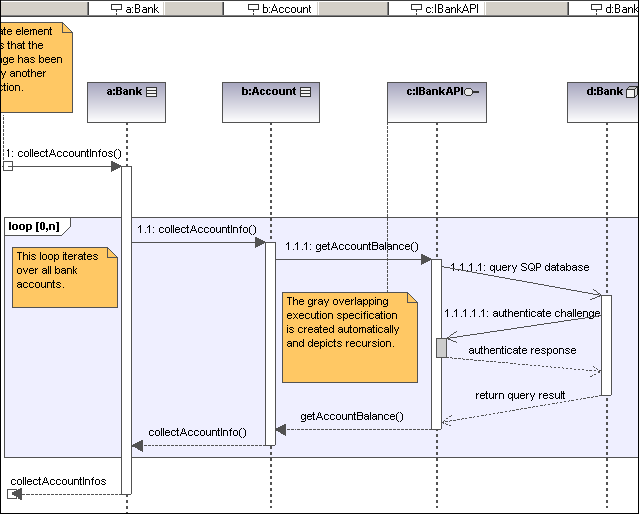
Los diagramas de secuencia modelan las interacciones dinámicas de los objetos en tiempo de ejecución por medio de mensajes. Suelen utilizarse para explicar casos de uso.

 

Las líneas de vida son recuadros alineados horizontalmente en la parte superior del diagrama y tienen una línea de puntos vertical que representa la vida del objeto durante la interacción. Los mensajes se dibujan como flechas entre las líneas de vida de los objetos.

 

Los mensajes se envían de un objeto a otro, se dibujan en forma de flecha y tienen una etiqueta de texto. Pueden tener un número secuencial y otros atributos opcionales como listas de argumentos, etc. Los mensajes pueden ser condicionales, opcionales y alternativos. Para más información consulte el apartado Fragmentos combinados.

 

Esta sección se divide en varios apartados:

 

Líneas de vida

Fragmentos combinados

Usos de interacción

Puertas

Invariantes de estado

Mensajes

 

En UModel hay varias maneras de insertar elementos en los diagramas de secuencia.

sequ-collect-acc

 

Insertar elementos con los iconos de la barra de herramientas

1.Haga clic en un icono de la barra de herramientas Diagrama de secuencia.

2.Haga clic en el área de trabajo del diagrama en el que desea insertar el elemento. Para insertar varios elementos del tipo seleccionado, mantenga pulsada la tecla Ctrl mientras hace clic en el área de trabajo.

 

Arrastrar elementos desde la Estructura del modelo hasta el diagrama

1.En la Estructura del modelo busque el elemento que quiere insertar en el diagrama (puede usar el cuadro de búsqueda o pulsar Ctrl+F para buscar el elemento).

2.Arrastre el elemento hasta el diagrama de secuencia.

© 2019-2025 Altova GmbH