Agregar código a diagramas de secuencia
En UModel puede generar código a partir de diagramas de secuencia nuevos y de diagramas de secuencia generados por ingeniería inversa, pero solo si el diagrama está vinculado a la operación principal.
Cuando se aplica ingeniería inversa a código, los elementos estándar de los diagramas de secuencia (p. ej. los FragmentosCombinados) se asignan a los elementos del código (p. ej. instrucciones if, bucles, etc.).
Para las instrucciones de programación que no tengan elementos equivalentes en el diagrama de secuencia (p. ej. i = i+1), UModel utiliza las notas del código y añade código a los diagramas. Estas notas se deben vincular a la línea de vida.
Recuerde que UModel no revisa ni analiza estos fragmentos de código. Por eso es importante comprobar que los fragmentos de código son correctos y se podrán compilar.
Para agregar código a un diagrama de secuencia
| 1. | Haga clic en el icono Nota |
| 2 | Escriba el fragmento de código dentro de la nota (p. ej. return). |
| 3. | Haga clic en el controlador Enlace de nota de la nota que acaba de insertar y arrastre el cursor hasta la línea de vida. |
| 4. | Marque la casilla Es código en la ventana Propiedades para incluir este fragmento de código cuando UModel genere código. |

Cuando seleccione una nota de un diagrama de secuencia que se pueda usar para generación de código, la propiedad Es código aparece en la ventana Propiedades. Esta propiedad permite alternar entre notas normales y corrientes y notas para generación de código.
Notas normales y corrientes: |
|
Notas para generación de código: |
Las actualizaciones de código tienen lugar automáticamente en cada proceso de ingeniería directa si está activa la casilla Usar para ingeniería directa. Si se realizaron cambios en el diagrama de secuencia, el código de la operación se sobrescribe siempre.
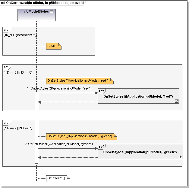
El diagrama de secuencia que aparece más abajo se generó haciendo clic con el botón derecho en la operación OnCommand y seleccionando la opción Generar diagrama de secuencia a partir del código. El código C# de este ejemplo está disponible en la carpeta c:\Usuarios\<usuario>\Documentos\Altova\UModel2017\UModelExamples\IDEPlugIn\Styles. Utilice la opción de menú Proyecto | Importar proyecto de código fuente para importar el proyecto.

El código que aparece a continuación se generó a partir del diagrama de secuencia.
Public void OnCommand(int nID, object pUModel) |