Altova SchemaAgent 2024

Ver las relaciones actualizadas

Inicio Anterior Inicio Siguiente

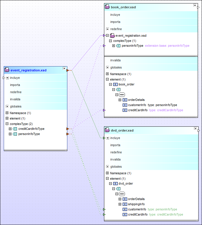
Ahora puede ver las relaciones de inclusión y redefinición que creamos entre los esquemas durante el tutorial, por ejemplo:

 

1.En SchemaAgent Client seleccione el comando de menú Archivo | Nuevo o haga clic en el botón Nuevo ic_new de la barra de herramientas, o pulse Ctrl+N para abrir una ventana de diseño nueva.

2.En la ventana Explorador haga clic en la pestaña Estructura jerárquica.

3.Arrastre estos archivos desde la carpeta include_redefine hasta la ventana del diseño: event_registration.xsd, dvd_order.xsd y book_order.xsd.

Haga clic para ampliar

Para ver los detalles de una sección en concreto de un esquema haga clic en el icono expandir ic_expand. Para mover un esquema haga clic en la barra del título y arrastre el ratón hasta una posición nueva. Para cambiar el tamaño del componente arrastre la esquina inferior derecha sa_ic_bestfit o haga clic derecho en cualquier lugar dentro del componente y seleccione Ajustar tamaño al contenido en el menú contextual.

 

Para ver información sobre un archivo en concreto dentro de la ventana de diseño coloque el cursor del ratón sobre la barra del título. Aparecerá información rápida sobre ese archivo.

© 2017-2023 Altova GmbH