Altova MobileTogether Designer

En esta parte del tutorial aprenderá a:

 

indicar que los datos para la solución se obtengan de un archivo XML en el momento de cargar la página de la solución. El archivo está en la carpeta Tutoriales y se llama AltovaProducts.xml; más abajo se muestra el listado que contiene. La estructura de este archivo es parecida a la de la fuente de página creada en la primera parte del tutorial, con la diferencia de que en el archivo existe un elemento nuevo: Selection.

modificar la estructura en forma de árbol de la fuente de página para que coincida con la estructura del archivo de datos XML, que es distinta.

 

 

 

Indicar qué archivo de datos usar al cargar la página

Para indicar que los datos para la fuente de página se deben obtener de un archivo XML:
 

1.Abra QuickStart01.mtd, que está en la carpeta MobileTogether dentro de la carpeta (Mis) Documentos: MobileTogetherDesignerExamples\Tutorials.

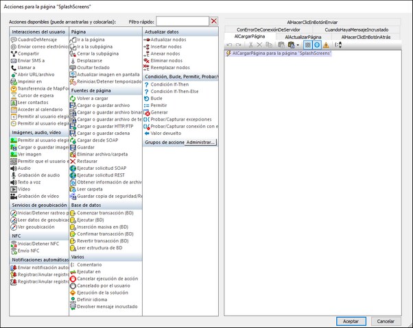
2.Haga clic en Página | Acciones de página para mostrar el cuadro de diálogo correspondiente (imagen siguiente).

Click to expand/collapse

3.Arrastre la acción Cargar o guardar archivo hasta la pestaña del evento AlCargarPágina.

4.Asegúrese de que la opción Cargar desde archivo está seleccionada (imagen siguiente) y de que la fuente de página es $XML1.

5.Haga clic en el botón Cuadro de diálogo adicional de la opción Ruta de acceso del archivo para acceder al cuadro de diálogo "Cargar archivo".

6.Marque la casilla Convertir ruta de acceso en relativa al archivo de diseño e indique la ruta de acceso al archivo AltovaProducts.xml.

7.La aplicación le preguntará que si quiere implementar este archivo junto con el archivo de diseño en MobileTogether Server. Haga clic en . Ahora este será el archivo de datos que se cargue para la fuente de página $XML1 cuando esta cargue (imagen siguiente).

MTDQS02PageActions02

8.Haga clic en Aceptar para terminar.

 

Modificar la estructura de datos de la fuente de página

El archivo de datos XML tiene un elemento Selection adicional. Por tanto, para que la estructura XML contenga los datos de este elemento debe agregar un elemento Selection a la estructura XML de la fuente de página en el panel Fuentes de página (imagen siguiente y listado anterior). Agregue el elemento Selection a la estructura haciendo clic con el botón derecho en Products o en Product y seleccionando respectivamente Agregar secundario o Anexar y luego Elemento. Cambie el nombre del elemento a Selection haciendo doble clic en el elemento y tecleando el nombre nuevo.

MTDQS02PageSourceStrucModify

No vamos a añadir ningún valor predeterminado para el elemento Selection porque cuando la página cargue queremos que obtenga la información del archivo AltovaProducts.xml. Se trata de la acción que definimos para el evento AlCargarPágina de esta página (más arriba). Si quisiéramos añadir un valor predeterminado para el elemento Selection, este valor sobrescribiría el obtenido del nodo Selection en AltovaProducts.xml. Al no asignar ningún valor predeterminado en el panel Fuentes de página, cuando la página cargue el nodo Selection estará vacío porque también lo está en AltovaProducts.xml (véase el listado de más arriba). Más adelante en el tutorial haremos una prueba práctica de lo explicado en esta parte.

© 2018-2024 Altova GmbH