Altova MapForce 2025 Enterprise Edition

Preparar el diseño de la asignación

Inicio Anterior Inicio Siguiente

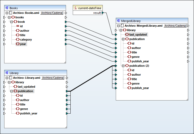
El punto de partida de este tutorial es la asignación Tut2_MultipleToOne.mfd (imagen siguiente). Esta es la asignación que diseñamos en el tutorial anterior. Antes de realizar cualquier cambio en la asignación, asegúrese de guardar este diseño con un nuevo nombre a la carpeta Tutoriales básicos.

MF_Tut2_MakeCon2

 

© 2019-2025 Altova GmbH