Asignar varios archivos de entrada a un solo archivo de salida
Hay dos maneras de procesar varios archivos de entrada a la vez:
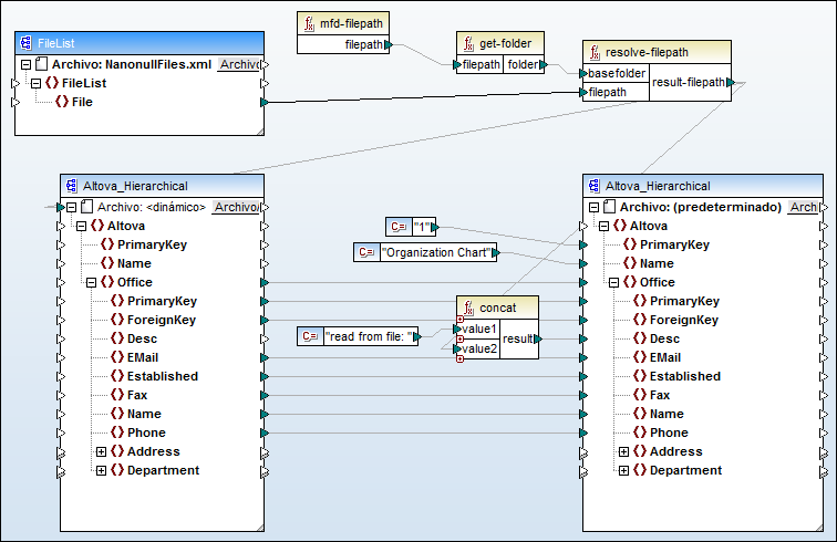
•Introduciendo una ruta de acceso con comodines (* o ?) como archivo de entrada en el cuadro de diálogo "Configuración del componente". Se procesarán todos los archivos que coincidan con la ruta de acceso indicada. En la imagen siguiente, por ejemplo, en el campo Archivo XML de entrada se usa el comodín * para indicar que todos los archivos cuyo nombre empiece por Nanonull- serán los archivos de entrada de la asignación. En este ejemplo se combinan varios archivos de entrada para crear un solo archivo de salida. Como se puede apreciar en la imagen, no hay ningún conector dinámico con el componente de destino y el componente de origen tiene acceso a varios archivos gracias al comodín *. Observe también que el nombre del nodo raíz del componente de destino es Archivo: <predeterminado>. Es decir, no se definió ninguna ruta de acceso de archivo de salida en el cuadro de diálogo "Configuración del componente". Por tanto, al documento de destino se anexan varios archivos de origen.

MergeMultipleFiles.mfd (MapForce Basic Edition)
•Asignando una secuencia de cadenas al nodo Archivo del componente de origen. Cada cadena de la secuencia representa un nombre de archivo. Las cadenas también pueden contener comodines (que se resuelven automáticamente). Los componentes que pueden suministrar secuencias de nombres de archivos son los archivos XML, los campos de texto de BD, los archivos de texto (CSV o FLF) y las hojas Excel.

MergeMultipleFiles_List.mfd (MapForce Basic Edition)