Ordenar según varias claves
Cuando se añade un componente de ordenación a la asignación, MapForce crea por defecto un criterio de ordenación llamado key.
Componente de ordenación
Si desea usar varios criterios de ordenación, deberá realizar varios ajustes en el componente:
•Haga clic en el icono Agregar criterio (
) para agregar un criterio nuevo (p. ej. key2).
•Haga clic en el icono Eliminar criterio (
) para eliminar un criterio de ordenación.
•Arrastre y coloque una conexión encima del icono
para agregar un criterio y al mismo tiempo conectarlo.
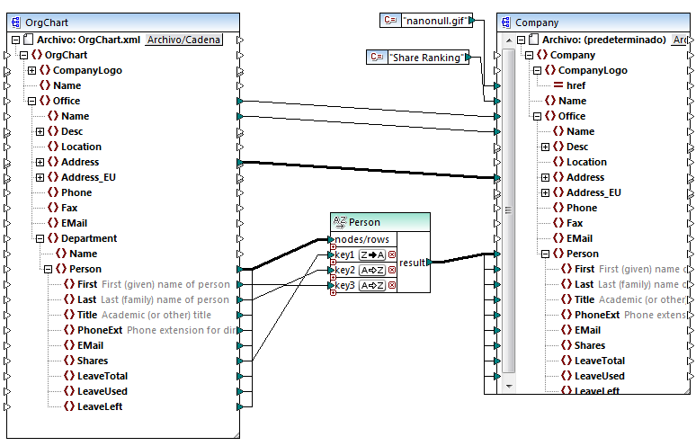
El diseño de asignación <Documentos>\Altova\MapForce2023\MapForceExamples\SortByMultipleKeys.mfd contiene un componente de ordenación que usa varios criterios.

SortByMultipleKeys.mfd
En esta asignación de datos los registros Person se ordenan siguiendo tres criterios:
1.Shares (número de acciones en propiedad de cada persona)
2.Last (apellido)
3.First (nombre)
Observe que la posición del criterio de ordenación en el componente determina su prioridad. Por ejemplo, en la imagen puede ver que los registros se orden primero en función del número de acciones. Se trata del criterio de ordenación con mayor prioridad. Si el número de acciones fuera el mismo, las personas se ordenan por apellido. Y, por último, si varios personas tuvieran el mismo apellido, se ordenarán por nombre.
El orden de cada criterio puede ser distinto. Por ejemplo, en la imagen anterior puede ver que el criterio Shares indica un orden descendiente (Z-A), mientras que los otros dos criterios siguen un orden ascendente (A-Z).