Altova FlowForce Server 2025 

Crear un trabajo a partir de una asignación de MapForce

Inicio Anterior Inicio Siguiente

Este ejemplo demuestra cómo crear un trabajo FlowForce Server a partir de una asignación de datos de MapForce. El primer paso consiste en implementar un archivo de asignación de muestra en FlowForce Server desde MapForce. Cuando la asignación ya está implementada en FlowForce Server, el siguiente paso consiste en crear un trabajo a partir de la asignación.

 

Este ejemplo también explica cómo configurar el trabajo de asignación de datos para que se ejecute diariamente a una hora concreta.

 

Requisitos

Licencias necesarias: MapForce Enterprise o MapForce Professional, MapForce Server o MapForce Server Advanced Edition y FlowForce Server.

Los servicios FlowForce Web Server y FlowForce Server deben escuchar en la en la dirección de red y en el puerto configurados previamente.

Debe tener una cuenta de usuario de FlowForce Server con permisos para uno de los contenedores (en este ejemplo se usa el contenedor /public porque está automáticamente abierto a todos los usuarios autenticados).

El trabajo de asignación genera un archivo XML cada vez que se ejecuta. Por tanto, el usuario debe tener derechos en el sistema operativo donde se ejecuta FlowForce Server para crear archivos en algún directorio (este ejemplo usa el directorio C:\FlowForceExamples\Mapping).

 

Archivos de ejemplo utilizados

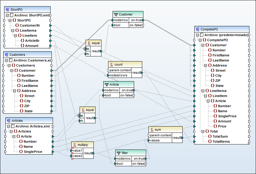
El archivo de asignación utilizado en este ejemplo se llama CompletePO.mfd y puede encontrarlo en esta ruta, en el equipo en el que haya instalado MapForce: <Documents>\Altova\MapForce2025\MapForceExamples. Tenga en cuenta que el directorio "MapForce Examples" se crea al ejecutar MapForce por primera vez.

fs_deploy_mapping_01

CompletePO.mfd

La asignación de ejemplo de la imagen anterior toma como entrada tres archivos XML y produce un único archivo XML como resultado. En este ejemplo los archivos XML de entrada se incluyen automáticamente en el paquete que se implementa en FlowForce Server. Otras asignaciones pueden requerir más pasos antes de que pueda implementarlas, como se explica en Implementar asignaciones en FlowForce Server.

 

Crear un trabajo

Implementar una asignación quiere decir que MapForce organiza los recursos que usa dicha asignación en un único paquete, que después envía por HTTP (o HTTPS, según la configuración) a FlowForce Server.

Para implementar la asignación en FlowForce Server:

1.Abra el archivo CompletePO.mfd en MapForce.

2.Si no lo ha hecho ya, cambie el lenguaje de transformación a "Built-in".

3.En el menú Archivo haga clic en Implementar en FlowForce Server.

4.En las casillas Servidor y Puerto introduzca el nombre del servidor y el puerto de la interfaz de administración web (por ejemplo, 127.0.0.1 y 8082, si el servicio FlowForce Web Server está escuchando en el mismo equipo en el puerto predeterminado). Cambie estos valores si configuró una dirección y un puerto distintos, véase Definir la configuración de red.

5.En las casillas Usuario y Contraseña introduzca su nombre de usuario y contraseña de FlowForce Server.

6.Seleccione Directamente en la lista desplegable o deje la opción <predeterminado> como está.

 

Si se ha habilitado la integración con el servicio de directorios, introduzca su nombre de usuario y contraseña del dominio y después seleccione el nombre del dominio en la lista desplegable Acceso. Para más información consulte Cambiar la configuración de los servicios de directorio

fs_ex_mapping_02

7.Como en los demás ejemplos, vamos a implementar esta asignación en el contenedor /public/Examples. Haga clic en Examinar y cambie la ruta del contenedor a /public/Examples. Este contenedor ya existe si lo creó en los ejemplos anteriores; de lo contrario puede crearlo haciendo clic en Crear contenedor, en este cuadro de diálogo:

fs_ex_mapping_03

8.Marque la casilla Abrir el explorador web para crear un trabajo nuevo.

fs_ex_mapping_04

9.Haga clic en Aceptar para implementar la asignación.

 

Una vez implementada la asignación se abre la interfaz de administración de FlowForce Server en el explorador, donde aparece una página de trabajo con algunos datos rellenados. La función de asignación se guarda en la ruta de acceso que indicó antes. Con este paso termina la implementación.

 

Crear el trabajo

Después de implementar el archivo de asignación en FlowForce Server como acabamos de explicar, en el explorador aparece una página de trabajo con parte de los datos rellenados. El primer paso de ejecución se crea automáticamente y contiene algunos parámetros ya rellenados.

fs_deploy_mapping_03

Para crear el trabajo también puede abrir la página de funciones (/public/Examples/CompletePO.mapping) y hacer clic en Crear trabajo.

Para configurar el trabajo:

1.Cambie el nombre predeterminado del trabajo de "CompletePO.job" a, por ejemplo, "GeneratePurchaseOrder". Este paso es opcional pero puede ser necesario si el nombre ya se está usando en otro trabajo del mismo contenedor.

2.Estos son los parámetros que debe rellenar en el primer paso de ejecución que se crea por defecto:

 

Ejecutar función

Este campo apunta a la función de asignación que se implementó antes; déjela como está.

Parámetros

Los campos Customers, Articles y ShortPO contienen los archivos XML correspondientes que vienen incluidos en el paquete.

 

El campo CompletePO indica la ruta de acceso del archivo de salida, que es por defecto CompletePO.xml. Esta ruta es relativa al directorio de trabajo, como se explica más abajo.

 

En este ejemplo puede dejar todas las opciones de entrada y salida tal y como están. Para más información sobre cómo cambiar las instancias de entrada y salida consulte Ejecutar asignaciones y transformaciones en trabajos.

 

En la casilla Directorio de trabajo introduzca la ruta correspondiente de este trabajo. En este ejemplo el directorio de trabajo es C:\FlowForceExamples\Mapping.

 

Un directorio de trabajo es un parámetro que necesitan los pasos de ejecución si el trabajo necesita una ubicación para desempaquetar archivos de entrada o guardar archivos de salida. FlowForce Server también utiliza el directorio de trabajo para resolver las rutas de acceso relativas que tengan lugar durante la ejecución del paso. Cuando deba aportar un directorio de trabajo, indique una ruta de acceso válida del sistema operativo donde se ejecuta FlowForce Server. Si no se indica un directorio de trabajo cuando se crea el trabajo, FlowForce Server utiliza un directorio temporal.

Asignar el resultado de este paso a

Este campo da nombre al resultado de la asignación. En este ejemplo lo puede dejar vacío.

 

3.En "Desencadenadores" haga clic en Temporizador nuevo.

4.Junto a "Ejecutar" programe el desencadenador para que se ejecute a diario con las opciones de la imagen siguiente. Junto a "Inicio" seleccione la fecha y hora en que debe empezar el trabajo, por ejemplo:

fs_ex_mapping_06

5.En "Credenciales" seleccione un registro de credenciales que ya exista o indique unas locales. Para detalles consulte Credenciales.

fs_deploy_mapping_05

6.Haga clic en Guardar.

 

Ejecutar el trabajo

En la fecha y a la hora indicadas en el temporizador, FlowForce Server ejecuta el trabajo de asignación. Si este se ejecuta correctamente, el archivo generado como resultado (CompletePO.xml) se guarda en el directorio C:\FlowForceExamples\Mapping. Para ver si un trabajo se ha ejecutado correctamente consulte el registro.

© 2019-2025 Altova GmbH