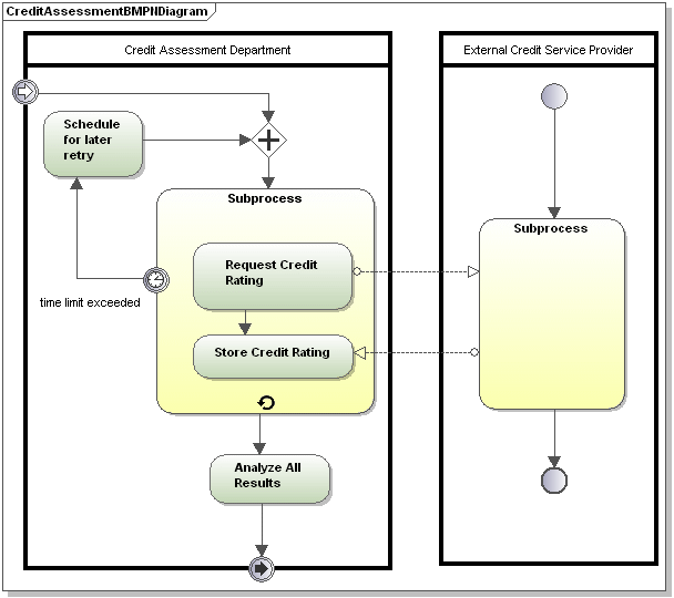
Standard Business Process diagram BPMN 2.0
Business Process diagrams cover a wide range of information and employ several different types of modeling, to create Business Processes.

There are three types of Business Processes:
Private non-executable (internal) Business Processes:
•Non executable Processes are those where there is not enough detail for the process to execute; generally during the development cycle.
Private executable (internal) Business Processes:
•Executable Processes are processes that are executable, due to the fact that they have been completely modeled according to the BPMN 2.0 semantics.

Public Processes:
•Define the interaction between a private process and a separate process, or participant. E.g. Doctor, Patient interactions.
