Comparing Test Runs
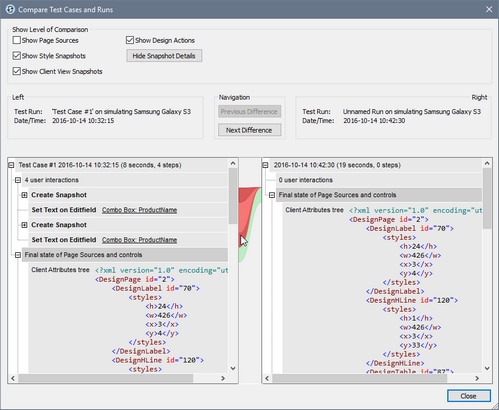
You can compare a test run with its originating test case to see differences in their steps, actions, page source data, styles, and client views (the layout coordinates of design components in specific clients). In the Manage Test Cases and Runs dialog, select the two test runs that you want to compare, and click Compare Checked. The Compare Test Cases and Runs dialog (screenshot below) is displayed.
Each test run is displayed in a separate pane as a tree (see screenshot above), with their details displayed above the pane. Within the pane, each tree is structured as a chronological sequence of user actions (steps) and design actions. If a snapshot was taken at some point during the test run (for example, after a user action), then the snapshot's details are shown at that point. Each snapshot consists of the following: (i) page source data, (ii) style information, and (iii) layout coordinates of design components on the client.
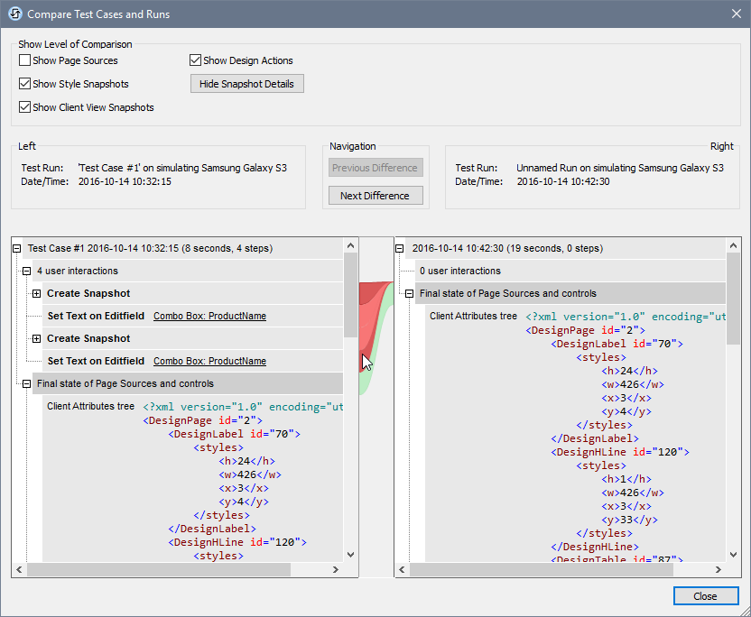
In the Compare Test Cases and Runs dialog, you can do the following:
•Show/hide the following comparison levels: (i) design actions, (ii) page source data, (iii) styles, and (iv) the layout coordinates of design components on clients. To show/hide one of these levels, check/uncheck its check box respectively.
•Navigate the document by dragging the vertical scroll bars or clicking the Previous Difference and Next Difference buttons.
•To locate the correspondence of an item in the other test run, place the cursor over the central column at the level of that item. The correspondence is shown by a green connector between the panes, with differences shown by dark red connectors (see screenshot above).
•Ignore specified page source or snapshot data nodes for differences. In the column between the two panes, right-click a difference connector and select Ignore only <this node> or Ignore all <these nodes> (see screenshot below). Ignored nodes are highlighted in yellow. These nodes will be ignored as differences in future playbacks. To consider differences in these nodes again, deselect Ignore only <this node> or Ignore all <these nodes>.
•The last item in both trees is the respective final state. If there is no difference between the final states, then the connector between them will be green; otherwise it will be red.

